OpenSCADA

Модулі/Рушій Середовища Візуалізації та Управління (СВУ)

This page is a translated version of the page Modules/VCAEngine and the translation is 100% complete.

English • ‎mRussian • ‎Українська
Модуль Ім'я Версія Ліцензія Джерело Мови Платформи Тип Автор
VCAEngine Рушій Середовища Візуалізації та Управління 7.17 GPL2 ui_VCAEngine.so en,uk,ru,de x86,x86_64,ARM UI Роман Савоченко
Опис
Загальний рушій середовища візуалізації та керування.
  • Спонсорування, завершення механізму отримання змін виконанням візуалізатору без зайвих запитів та втрати даних на 1.5 ЛД[!]: Вінницька Птахофабрика
  • Завдання (To Do):
- доповнити користувацьке API редагування файлів растром (PNG, JPEG, GIF), посередництвом LibGD2, та векторно (SVG):
- реалізувати основні функції об'єкту GD (у Special.FLibSYS).
... також для Vision ...
- перенести запити часу виконання до VCAEngine у асинхронний режим;
 !> має проблему із опрацюванням рекурсивних подій у event(), для випадку втрати подій відпускання миші при опрацюванні подій натискання миші.
- реалізувати фонове виконання редагованих сторінок у режимі розробки, для візуального формування діаграм спільно із BlockCalc та DAQ-джерелами загалом.
... також для Vision та WebVision ...
- додати глобальне меню простору користувача за допомогою специфічних до проєкту властивостей;
- розробити формування блокових діаграм (динамічними кадрами) із графічного інтерфейсу;
* адаптувати бібліотеки віджетів та проєкти СВУ до копіювання між хостами.

Модуль надає до OpenSCADA рушій середовища візуалізації та управління (СВУ). Сам модуль не реалізує візуалізації СВУ, а містить дані відповідно до концепції "Модель/дані – Інтерфейс". Візуалізація даних цього модуля виконується модулями візуалізації СВУ, наприклад, модулем Vision та WebVision.

Середовище візуалізації та управління (СВУ) є невід'ємною складовою SCADA системи. Воно застосовується на клієнтських станціях з метою доступного представлення інформації про об'єкт управління та видачі керуючого впливу на об'єкт. У різних практичних ситуаціях та умовах можуть застосовуватися СВУ, побудовані на різних принципах візуалізації. Наприклад, це можуть бути бібліотеки віджетів Qt, GTK+, wxWidgets або гіпертекстові механізми на основі технологій HTML, XHTML, XML, CSS та JavaScript або сторонні додатки візуалізації, реалізовані на різних мовах програмування Java, Python та інше. Будь-який з цих принципів має свої переваги та недоліки, комбінація яких може стати непереборною перепоною у можливості використання СВУ у тому або іншому практичному випадку. Наприклад, технології на кшталт бібліотеки Qt дозволяють створювати високопродуктивні СВУ, що безсумнівно важливо для станцій оператору управління технологічним процесом (ТП). Однак необхідність інсталяції даного клієнтського ПЗ може унеможливити його використання у окремих випадках. З іншого боку, Web-технології не потребують інсталяції на клієнтські системи та є гранично багатоплатформними (достатньо вказати посилання на Web-сервер у будь-якому Web-браузері), що найбільш важливо для різних інженерних та адміністративних станцій. З іншого боку, продуктивність та надійність таких інтерфейсів нижче, що практично виключає їх використання на станціях оператору ТП.

OpenSCADA має гранично гнучку архітектуру, яка дозволяє створювати зовнішні інтерфейси, у тому числі й користувацькі, на будь-якій основі та смак. Наприклад, середовище конфігурації OpenSCADA доступне як на Qt-бібліотеці, так і на Web-основі.

У той-же час, незалежне створення реалізацій СВУ на різній основі може потягти за собою неможливість використання даних конфігурації однієї СВУ на іншій. Що незручно та обмежено з користувацького боку, а також витратно у плані реалізації та подальшої підтримки.

З метою запобігання цих проблем, а також створення у найкоротший термін повного спектру різних типів СВУ, засновано проєкт створення концепції СВУ. Результатом цього проєкту став даний модуль рушія(моделі даних) СВУ, а також модулі безпосередньої візуалізації Vision та WebVision.

Contents

1 Призначення

Даний модуль рушія(моделі даних) СВУ призначено для формування логічної структури СВУ та виконання сеансів окремих екземплярів проєктів СВУ. Також, модуль надає кінцевим візуалізаторам СВУ всі необхідні дані, як за посередництвом локальних механізмів взаємодії OpenSCADA, так і інтерфейсу управління OpenSCADA, для віддаленого доступу.

Фінальна версія цього модуля СВУ забезпечить:

Перелічимо можливості, які зможе та забезпечує СВУ, побудована на основі даного проєкту:

  1. формування з шаблонних кадрів, шляхом призначення динаміки та без графічної конфігурації;
  2. графічне формування нових кадрів, шляхом використання готових елементів візуалізації з бібліотеки — мнемосхеми;
  3. формування, у бібліотеці, нових: кадрів, шаблонних кадрів та елементів відображення.


2 Конфігурація та формування інтерфейсів СВУ

Сам модуль не містить механізмів візуального формування інтерфейсів СВУ, такі інструменти можуть надаватися модулями кінцевої візуалізації СВУ, наприклад, він надається модулем Vision.

Хоча візуальних механізмів формування СВУ модулем не надається, для управління логічної структури надається механізм, реалізований на основі інтерфейсу управління OpenSCADA, а значить, доступний для використання у будь-якому конфігураторі OpenSCADA. Діалоги цього інтерфейсу розглянуто далі, у контексті розгляду архітектури модуля та його даних.

3 Архітектура

СВУ, загалом, може працювати у двох режимах — розробки та виконання. У режимі розробки формується інтерфейс СВУ та його компоненти, визначаються механізми взаємодії. У режимі виконання здійснюється формування інтерфейсу СВУ та відбувається взаємодія з кінцевим користувачем, на основі розроблених СВУ.

Інтерфейс СВУ формується з кадрів, кожний з яких, своєю чергою, формується з елементів примітивів або користувацьких елементів інтерфейсу. При цьому, користувацькі елементи інтерфейсу також формуються з примітивів або інших користувацьких елементів. Таким чином забезпечується ієрархічність та повторне використання вже розроблених компонентів.

Кадри та користувацькі елементи розташовуються у бібліотеках віджетів. З елементів цих бібліотек формуються проєкти інтерфейсів кінцевої візуалізації СВУ. На основі-ж цих проєктів формуються сеанси візуалізації.

Описану структуру СВУ приведено на рисунку.

VCA struct uk.png

Дана архітектура СВУ дозволяє реалізовувати підтримку трьох рівнів складності у процесі розробки інтерфейсів управління:


3.1 Кадри та елементи відображення (віджети)

Кадр це вікно, яке безпосередньо надає інформацію користувачу у графічній та/або текстовій формі. Група взаємопов'язаних кадрів формує цілісний користувацький інтерфейс ВУ.

Вміст кадру формується з елементів відображення (віджетів). Віджети можуть бути базовими примітивами (різні елементарні фігури, текст, тренд та інше) та похідні, сформовані з базових або інших похідних віджетів. Всі віджети групуються за бібліотеками. У процесі роботи, користувач може формувати власні бібліотеки похідних віджетів.

Власне сам кадр також є віджетом, який використовується у ролі кінцевого елементу візуалізації. А це означає, що бібліотеки віджетів можуть зберігати і заготовки кадрів, та шаблони результуючих сторінок користувацького інтерфейсу.

Кадри та віджети є пасивними елементами, які зазвичай не містять зв'язків з динамікою та іншими кадрами, а тільки надають інформацію про властивості та характер динаміки(конфігурації), що підключається до властивостей. Активовані кадри, ті що містять посилання на динаміку та активні зв'язки, формують користувацький інтерфейс та зберігаються у проєктах. У деяких випадках можливе пряме призначення динаміки у заготовках кадрів.

Похідні кадри/віджети можуть містити вкладені віджети, які можуть бути склеєні-зв'язані один з одним логікою, за допомогою мови користувацького програмування OpenSCADA.

VCA widget uk.png

Віджет є елементом, за посередництвом якого забезпечується:

Налаштування та зв'язування віджетів здійснюється за посередництвом їх властивостей. Батьківський віджет, та віджети що містяться у ньому, можуть доповнюватися користувацькими властивостями. Надалі, користувацькі та статичні атрибути пов'язуються з властивостями вкладених віджетів, за посередництвом внутрішньої логіки. Для відображення динаміки (поточних та архівних даних) властивості віджетів динамізуються, тобто пов'язуються з атрибутами параметрів OpenSCADA або властивостями інших віджетів. Використання, для зв'язування вкладених віджетів внутрішньою логікою, мови користувацького програмування OpenSCADA знімає питання реалізації складної логіки візуалізації, забезпечуючи тим самим високу гнучкість. Практично, можна створювати повністю динамізовані кадри зі складними взаємозв'язками на рівні користувача.


3.2 Проєкт

Безпосередня конфігурація, та властивості кінцевого інтерфейсу візуалізації, містяться у проєкті інтерфейсу візуалізації СВУ, яких може бути створено багато.

Кожний проєкт включає сторінки з бібліотек кадрів-віджетів. Для низки режимів, сама сторінка може включати у себе вкладені сторінки як незалежні від батьківської, так і з використанням батьківського у ролі шаблону. Шаблонні сторінки-віджети дозволяють гранично спростити процес створення однотипних кадрів простого моніторингу, інженером АСУ ТП або користувачем OpenSCADA. Прикладом таких однотипних кадрів можуть бути: групи контурів, групи графіків, протоколи та різні зведені таблиці. Мнемосхеми технологічних процесів рідко підпадають під таку схему та формуються у окремій сторінці-віджеті.

Сторінка, як і віджет на якому вона заснована, надає можливість прив'язки динаміки до описаних у ній властивостей — зв'язки, які можуть бути встановлені динамікою або константами. Крім того, зв'язування безпосередньо на рівні сторінки проєкту є переважним, ніж здійснення цього на рівні віджетів бібліотек.

Приклад ієрархічного представлення компонентів проєкту класичного інтерфейсу ВУ технологічного процесу, з описом виразів стандартних викликів, приведено на рисунку.

VCA prog tree uk.png

Передбачено наступні спеціальні властивості сторінок:

На комбінаціях вищевказаних спеціальних властивостей сторінок реалізовано наступні їх типи:

На боці візуалізації (RunTime) побудовано логіку, що регулює яким чином відкривати сторінки, на основі наступних атрибутів базового елементу "Box":

Логіка визначення способу відкриття сторінок працює наступним чином:


3.3 Сеанс виконання проєкту

Сеанс проєкту це розгорнуте дерево проєкту безпосереднього його виконання, що включає окреме завдання ієрархічного виконання процедур віджетів. Для кожного проєкту може бути відкрито багато сеансів. Формування кінцевого інтерфейсу візуалізації здійснюється візуалізаторами, виходячи з даних сеансу проєкту, після створення сеансу за запитом.

Між віджетами, на різних рівнях ієрархії, у кінцевому рахунку вибудовуються достатньо складні спадкові зв'язки, які визначаються можливістю використання одних віджетів іншими, починаючи з бібліотечного віджета та закінчуючи віджетом сеансу. Для роз'яснення цих особливостей взаємодії, на рисунку зображено вичерпну карту "використального" наслідування.

VCA map inher uk.png

На рівні сеансів, віджет містить об'єкт значень процедури обрахунку. Цей об'єкт ініціюється та використовується у випадку наявності самої процедури обчислення. У момент ініціалізації створюється перелік параметрів процедури та виконується її компіляція з цими параметрами, у модулі, що реалізує обрану мову програмування та з назвою результуючої процедури у вигляді закодованого повного ім'я виджета. Скомпільована функція підключається до об'єкту значень процедури обрахунку, а далі виконується її обчислення з періодом сеансу.

Обчислення та обробка віджету виконується у наступній послідовності:

Об'єкти сеансу успадковуються від абстрактного об'єкту "Widget" та використовують відповідні об'єкти проєкту. Так, сеанс "Session" використовує проєкт "Project" та формує на його основі розгорнуте дерево. Сторінка проєкту "Page" прямо використовується сторінкою сеансу "SessPage". Решта об'єктів "SessWdg" розгортаються відповідно до ієрархії елементів сторінки.

Додатково до стандартних властивостей абстрактного віджета "Widget", елементи сторінки та самі сторінки сеансу отримують властивості: зберігання об'єкту значень обчислювальної процедури, обрахунку процедур та механізм обробки подій. Сторінки сеансу, додатково до всього, містять контейнер наступних за ієрархією сторінок. Сеанс, загалом, обчислюється з вказаною періодичністю та у послідовності:

Така політика дозволяє обходити сторінки відповідно до їх ієрархії, а повідомленням у віджетах "спливати" нагору за одну ітерацію.

Сеанси підтримують багатомовність на рівні інтерфейсу управління OpenSCADA, яка залежить від значень загальних атрибутів "lang" та "user", та які візуалізатор може встановлювати згідно до своєї мови. Ця функція вмикається динамічним перекладом повідомлень OpenSCADA.


3.4 Стилі

Відомо, що людина може мати індивідуальні особливості сприйняття графічної інформації. Якщо ці особливості не враховувати то можна отримати несприйняття та відторгнення користувача до інтерфейсу ВУ. Таке несприйняття та відторгнення може призвести до фатальних помилок при управлінні ТП, а також травмувати людину постійною роботою з інтерфейсом. У SCADA системах прийнято домовленості, які регламентують вимоги по створенню уніфікованого інтерфейсу ВУ, що нормально сприймається більшістю людей. При цьому, практично відсутнє врахування особливостей людей з деякими відхиленнями.

З метою врахувати цю обставину, та надати можливість централізовано та просто змінювати візуальні властивості інтерфейсу, проєктом реалізується менеджер стилів інтерфейсу візуалізації.

Користувачем може бути створено багато стилів, кожний з яких буде зберігати кольорові, шрифтові та інші властивості елементів кадру. Проста зміна стилю дозволить швидко видозмінити інтерфейс ВУ, та можливість призначення індивідуального стилю до користувача дозволить врахувати його особливості.

Для реалізації цієї можливості, при створені кадрів, необхідно для властивостей кольору, шрифту та інших встановити параметр "Конфігурація" (таблиці у вкладці "Обробка") у значення "З стилю". А у параметрі "Конфігураційний шаблон" вказати ідентифікатор поля стиля. Далі, це поле автоматично з'явиться у менеджері стилів та його можна буде там змінювати. Менеджер стилів доступний на сторінці конфігурації проєкту у вкладці "Стилі". На цій вкладці можна стилі створювати, видаляти та змінювати, видаляти їх поля.

Рисунок. Вкладка "Стилі" сторінки конфігурації проєкту.

Загалом, стилі доступні починаючи з рівня проєктів. На рівні бібліотек віджетів можна тільки визначати поля стилів у віджетів. На рівні проєкту, при виборі стиля, включається робота зі стилями, що передбачає доступ до полів стилів замість безпосередніх значень атрибутів. Фактично, це означає, що при читанні або записі атрибуту віджету, вказані операції будуть здійснюватися над відповідним полем обраного стилю. Конфігураційне поле "Писати до стилю у контексті виконання" дозволяє динамічно змінювати поля стилю у контексті виконання записом до відповідного атрибуту, але це може відбуватися помилково, тож тому це поле типово вимкнене.

При запуску проєкту на виконання буде використано встановлений у проєкті стиль. Користувач може обрати стиль з переліку доступних у виконуваного проєкту. Обраний користувачем стиль буде збережено та використано при наступному запуску проєкту.


3.5 Події, їх обробка та карти подій

Враховуючи спектр задач, для яких може використовуватися OpenSCADA, треба передбачити механізм управління інтерактивними користувацькими подіями. Це пов'язано з тим, що при вирішені окремих задач вбудованих систем, пристрої вводу та управління можуть значно відрізнятися. Власне, достатньо поглянути на звичайну офісну клавіатуру та клавіатуру ноутбука, щоб зняти будь-які сумніви у необхідності менеджеру подій.

Менеджер подій має працювати використовуючи карти подій. Карта подій — це перелік іменованих подій з указанням його походження. Походженням події може бути клавіатура, маніпулятор миші, джойстик та інше. При виникненні події, менеджер подій шукає його у активній карті та співставляє з ім'ям події. Співставлене ім'я події поміщається у чергу на обробку. Віджети, у цьому випадку, повинні обробляти отриману чергу подій.

Активна карта повідомлень вказується у профілі кожного користувача або встановлюється по замовченню, у планах.

Загалом, передбачено чотири типи подій:

Сама подія надає недостатньо інформації, особливо якщо її обробка відбувається на рівнях вище. Для однозначної ідентифікації події та її джерела, події, загалом, записуються наступним чином: "ws_BtPress:/curtime". Де:

ws_BtPress — подія;
/curtime — шлях до дочірнього елементу, який згенерував подію.

У таблиці 3.5 наведено перелік стандартних подій, підтримку яких має бути забезпечено у візуалізаторах СВУ.

Таблиця 3.5. Стандартні події

Ідентифікатор Опис
Клавіатурні події: key_[pres|rels][Ctrl|Alt|Shift]{Key}
*SC#3b Скан-код клавіші.
*#2cd5 Код неіменованої клавіші.
*Esc "Esc".
*BackSpace Видалення попереднього символу — "<-".
*Return, *Enter Ввід — "Enter".
*Insert Вставка — "Insert".
*Delete Видалення — "Delete".
*Pause Пауза — "Pause".
*Print Друк екрану — "Print Screen".
*Home Дім — "Home".
*End Кінець — "End".
*Left Ліворуч — "<-".
*Up Вверх — '^'.
*Right Праворуч — "->".
*Down Додолу — '\/'.
*PageUp Сторінки нагору — "PageUp".
*PageDown Сторінки додолу — "PageDown".
*F1 ... *F35 Функціональна клавіша від "F1" до "F35".
*Space Пробіл — ' '.
*Apostrophe Апостроф — '`'.
*Asterisk Зірочка на додатковому полі клавіатури — '*'.
*Plus Плюс на додатковому полі клавіатури — '+'.
*Comma Кома — ','.
*Minus Мінус — '-'.
*Period Крапка — '.'.
*Slash Похила риска — '\'.
*0 ... *9 Цифра від '0' до '9'.
*Semicolon Крапка з комою — ';'.
*Equal Дорівнює — '='.
*A ... *Z Клавіші літер латинського алфавіту від 'A' до 'Z'.
*BracketLeft Ліва квадратна дужка — '['.
*BackSlash Зворотня похила риска — '/'.
*BracketRight Права квадратна дужка — ']'.
*QuoteLeft Ліва лапка — .
Події клавіатурного фокусу.
ws_FocusIn Фокус отримано віджетом.
ws_FocusOut Фокус втрачено віджетом.
Події маніпулятору миші:
key_mouse[Pres|Rels][Left|Right|Midle] Натиснута/відпущена кнопка миші.
key_mouseDblClick Подвійний натиск лівої кнопки миші.
Події квітація на боці візуалізатору.
ws_alarmChange Сповіщає щодо зміни статусу порушення, атрибут "alarmSt".
ws_alarmLev Квітація всіх порушень всіма способами та типами сповіщення.
ws_alarmNtf{N} Квітація всіх порушень сповіщення типу {N} (0...7).
Події примітиву елементарної фігури ElFigure:
ws_Fig[Left|Right|Midle|DblClick] Активація фігур (заливок) клавішею миші.
ws_Fig{N}[Left|Right|Midle|DblClick] Активація фігури (заливки) N клавішею миші.
Події примітиву елементу форми FormEl:
ws_LnAccept Встановлено нове значення у рядку вводу.
ws_TxtAccept Змінено значення редактору тексту.
ws_ChkChange Стан ознаки змінено.
ws_BtPress Кнопку натиснуто.
ws_BtRelease Кнопку відпущено.
ws_BtToggleChange Змінено втисненість кнопки.
ws_BtMenu={Item} Вибір елементу меню Item за кнопкою.
ws_BtLoad Обраний файл завантажено.
ws_CombChange Змінено значення поля обрання.
ws_ListChange Змінено поточний елемент переліку.
ws_TreeChange Змінено поточний елемент дерева.
ws_TableChangeSel Змінено вибір елементу таблиці.
ws_TableEdit_{colN}_{rowN} Відредаговано клітинку таблиці ({colN}:{rowN}).
ws_SliderChange Зміна положення слайдеру.
Події примітиву медіа-контенту Media:
ws_MapAct{N}[Left|Right|Midle] Активовано медіа-область з номером N, клавішею миші.
ws_MediaFinished Закінчено програвання Медіа-потоку.

Події є основним механізмом сповіщення та активно використовуються для здійснення взаємодії з користувачем. Для обробки події передбачено два механізми:

Механізм "Сценарій управління відкриттям сторінок" засновано на базовому атрибуті віджету "evProc", у якому може описуватися відкриття сторінок. Сценарій цього атрибуту записується у вигляді переліку команд з синтаксисом: "{event}:{evSrc}:{com}:{prm}". Де:

Реалізовано наступні команди:

Спеціальні символи шаблону розшифровуються наступним чином:

Для правильного розуміння роботи механізму шаблонів, при виборі сторінки, приведемо декілька реальних прикладів:

Початково: /pg_so/pg_1/pg_mn/pg_1
Команда: open:/pg_so/2/*/*
Результат: /pg_so/pg_2/pg_mn/pg_1
Початково: /pg_so/pg_1/pg_mn/pg_1
Команда: open:/pg_so/*/gkadr/*
Результат: /pg_so/pg_1/pg_gkadr/pg_1
Початково: /pg_so/pg_1/pg_mn/pg_1
Команда: next:/pg_so/*/*/$
Результат: /pg_so/pg_1/pg_mn/pg_2

У якості прикладу, наведемо сценарій забезпечення роботи головної сторінки інтерфейсу користувача:

ws_BtPress:/prev:prev:/pg_so/*/*/$
ws_BtPress:/next:next:/pg_so/*/*/$
ws_BtPress:/go_mn:open:/pg_so/*/mn/*
ws_BtPress:/go_graph:open:/pg_so/*/ggraph/*
ws_BtPress:/go_cadr:open:/pg_so/*/gcadr/*
ws_BtPress:/go_view:open:/pg_so/*/gview/*
ws_BtPress:/go_doc:open:/pg_so/*/doc/*
ws_BtPress:/go_resg:open:/pg_so/rg/rg/*
ws_BtPress:/so1:open:/pg_so/1/*/*
ws_BtPress:/so2:open:/pg_so/2/*/*
ws_BtPress:/so3:open:/pg_so/3/*/*
ws_BtPress:/so4:open:/pg_so/4/*/*
ws_BtPress:/so5:open:/pg_so/5/*/*
ws_BtPress:/so6:open:/pg_so/6/*/*
ws_BtPress:/so7:open:/pg_so/7/*/*
ws_BtPress:/so8:open:/pg_so/8/*/*
ws_BtPress:/so9:open:/pg_so/9/*/*
ws_BtPress:*:open:/pg_control/pg_terminator

Механізм "Обробка подій за допомогою обчислювальної процедури віджета" заснований на атрибуті "event" і користувацькій процедурі обчислення на мові програмування OpenSCADA. Події, по мірі надходження, акумулюються у атрибуті "event" до моменту виклику обчислювальної процедури. Обчислювальна процедура викликається із вказаним періодом обчислення віджета та отримує значення атрибуту "event" у вигляді переліку подій. У процедурі обчислення користувач може: проаналізувати, обробити і виключити оброблені події з переліку, а також додати до переліку нові події. Решта подій і нові після виконання процедури аналізуються на предмет відповідності умовам виклику сценарієм первинного механізму, після чого, події, що залишилися, передаються на верхній за ієрархією віджет для обробки ним, при цьому здійснюється доповнення шляху події згідно до ієрархії проникнення. Коли віджет уже є верхнім, тобто сторінкою, то події, що залишилися, надсилаються на сторінку, яка відкрила вихідну сторінку, і на верхню сторінку з повною адресою вихідної сторінки.

Вмістом атрибуту "event" є перелік подій формату "{event}:{evSrc}", з подією у окремому рядку. Наведемо приклад процедури обробки події на Java-подібній мові користувацького програмування OpenSCADA:

for(ev_rez = "", off = 0; (sval=event.parse(0,"\n",off)).length; ) {
  if(sval == "ws_BtPress:/cvt_light") alarmSt = 0x1000001;
  else if(sval == "ws_BtPress:/cvt_alarm") alarmSt = 0x1000002;
  else if(sval == "ws_BtPress:/cvt_sound") alarmSt = 0x1000004;
  else {
    ev_rez += sval+"\n";
    //this.messInfo("Event: "+sval);
  }
}
event = ev_rez;

At.png Щоб дізнатися про події, які надходять, для додання їх опрацювання Первинним або Вторинним механізмом, ви можете додати їх друк до процедури опрацювання подій на кшталт вище або увімкнути режим Налагодження для модуля UI.VCAEngine, щодо чого читайте більше у розділі "Налагодження послідовності виконання" документу Як Налагодити проєкт OpenSCADA.


3.6 Сигналізація

Важливим елементом будь-якого інтерфейсу візуалізації є сповіщення користувача про порушення — сигналізація. Для спрощення сприйняття, а також через тісний зв'язок візуалізації та сповіщення (як правило, сповіщення доповнюють візуалізацію) вирішено інтегрувати інтерфейс сповіщень у інтерфейс візуалізації. Для цього, у всіх віджетах, передбачається два додаткових атрибути рівня сеансу: "alarm" та "alarmSt". Атрибут "alarm" використовується для формування сигналу віджетом згідно до його логіки, а атрибут "alarmSt" використовується для контролю за фактом сигналізації гілки дерева сеансу.

Атрибут "alarm" є рядком, який має наступний формат: "{lev}|{categ}|{message}|{type}|{tp_arg}"
Де:

Атрибут "alarmSt" є цілим числом, яке відображає максимальний рівень сигналу та факт квітування гілки дерева сеансу. Формат числа має наступний вигляд:

Формування сигналу та отримання його візуалізатором.
Формування сигналу здійснюється самим віджетом, шляхом встановлення власного атрибуту "alarm" потрібним чином та, згідно до нього, автоматично встановлюється атрибут "alarmSt" поточного та вищестоящих віджетів. Візуалізатори отримують сповіщення про сигнал за допомогою стандартного механізму сповіщення про зміну атрибутів віджетів.

Враховуючи те, що обробка умов сигналізації здійснюється у віджетах, сторінки, що містять об'єкти сигналізації, повинні виконуватися у фоні, незалежно від відкритості їх на цей момент. Це здійснюється шляхом встановлення ознаки виконання сторінки у фоні.

Хоча механізм сигналізації й побудовано у середовищі візуалізації, можливість формування невізуальних елементів сигналізації залишається, наприклад, шляхом створення сторінки, яка ніколи не буде відкриватися.

Квітація
Квітація (від quietance) — процес підтвердження факту того, що оперативний персонал звернув увагу на порушення у роботі ТП. Зазвичай цей процес передбачає вживання заходів оператором для усунення порушення та натискання відповідної кнопки припинення сигналізації.

Квітація здійснюється шляхом вказання кореня гілки віджетів та типів сповіщення, що дозволяє реалізувати квітацію на боці візуалізатору як за групами, наприклад, за об'єктом сигналізації, так і індивідуально за об'єктом джерела. При цьому можна незалежно квитувати різні типи сигналізацій. Встановлення квітації здійснюється простою модифікацією атрибуту "alarmSt".

Приклад скрипту, для роботи з сигналами, приведено нижче:

//Виокремлення факту наявності сигналізацій різних способів-типів сповіщення
cvt_light_en = alarmSt&0x100; cvt_alarm_en = alarmSt&0x200; cvt_sound_en = alarmSt&0x400;
//Виокремлення факту наявності несквітованих сигналізацій різних способів сповіщення
cvt_light_active = alarmSt&0x10000; cvt_alarm_active = alarmSt&0x20000; cvt_sound_active = alarmSt&0x40000;
//Обробка подій кнопок квітації та квітація різних способів сповіщення
for(ev_rez = "", off = 0; (sval=event.parse(0,"\n",off)).length; ) {
  if(sval == "ws_BtPress:/cvt_light") alarmSt = 0x1000001;
  else if(sval == "ws_BtPress:/cvt_alarm") alarmSt = 0x1000002;
  else if(sval == "ws_BtPress:/cvt_sound") alarmSt = 0x1000004;
  else ev_rez += sval + "\n";
}
event = ev_rez;

Зовнішні методи сповіщення
Основним та типовим способом сповіщення є дисплейна світлова сигналізація аварійними кольорами та їх динамікою у елементів візуалізації, яка присутня завжди та не потребує специфічної конфігурації. Однак, часто потрібні сповіщення зовнішнього типу, наприклад: зовнішньою лампою, бузером PC або "ревуном", довільним звуком, синтезованою мовою та інше.

Для здійснення такої можливості, зовнішні способи сповіщення, та відповідні до них типи сповіщення, вільно описуються для серверу візуалізації та самого візуалізатору. На боці серверу візуалізації описується формування/отримання ресурсу сповіщення та саме сповіщення. На боці візуалізатору описується сповіщення згідно ресурсам серверу візуалізації.

Опис правил та сценаріїв зовнішнього сповіщення здійснюється за допомогою користувацьких атрибутів текстового типу для сторінок проєкту візуалізації, які застосовуються при відкритті цих сторінок. Тобто, потенційно, для кожної відкриваної сторінки можна описати власні правила сповіщення, хоча, зазвичай достатньо та описуються загальні правила сповіщення на головній сторінці проєкту — сторінці, яка відкривається одноразово та не закривається при роботі:

//flags=notifyServ[{DL}][|resource[|queue[|qMergeMess]]];
//resStatic={ResourceFile}
if(doRes) { Текст команди формування ресурсу. }
if(doNtf) { Текст команди сповіщення. }
//flags=notify[{DL}][|resource[|queue[|quietanceRet]]];
//name={Ім'я сповіщувача}
//ico={Ім'я іконки}
{ Текст команди сповіщення для будь-якого або конкретного візуалізатору. }

Прапорці:

Наявність поля "resStatic" вмикає отримання ресурсу безпосередньо із таблиці ресурсів або файлу, вказується у спосіб подібний до примітиву "Медіа".

Змінні обміну:

Приклади та коментарі до функціювання типових способів сповіщення:

  • alarm = "10|Prm||0x02"
  • notifyVisVision1 | notify1 =
//flags=notify0|notifyServ0
if(en && (ntfPrg=SYS.system("which beep")).length &&
    (SYS.system("test -s "+prcID+".pid",true) ||		//No PID file
     SYS.system("ps -A -o \"pid cmd\" | grep \"^ *$(cat "+prcID+".pid).*"+ntfPrg.parseLine(0)+"\" > /dev/null",true)) )	//No notify already
{
    ntfPrg = ntfPrg.parseLine(0);
    SYS.system(ntfPrg+" -f 1000 -l 100000 &\necho $! > "+prcID+".pid", true);
}
else if(!en && !SYS.system("test -s "+prcID+".pid",true))
    SYS.system("kill $(cat "+prcID+".pid); rm "+prcID+".pid "+prcID+".res;", true);
  • notifyVisVision1 | notify1 =
#!/bin/sh
#flags=notify0|notifyServ0
if test $en = 1; then
    ntfPrg=$(which beep)
    #No PID file || No notify already
    if test ! -s $prcID.pid || ! ps -A -o "pid cmd" | grep "^ *$(cat $prcID.pid).*$ntfPrg" > /dev/null; then
      $ntfPrg -f 1000 -l 100000 &
      echo $! > $prcID.pid
    fi
elif test -s $prcID.pid; then
    kill $(cat $prcID.pid)
    rm $prcID.pid $prcID.res
fi
  • alarm = "10|Prm||0x04"
  • notify2 | notifyVisVision2 =
//flags=notify2|notifyServ2
if(en) SYS.system("play -q alarm.ogg");
  • notify2 | notifyVisVision2 =
#!/bin/sh
#flags=notify2|notifyServ2
if test $en = 1; then play -q alarm.ogg; fi
  • alarm = "10|Prm||0x04|res:al_prm1"
  • notify2 =
//flags=queue
  • notifyVisVision2 =
//flags=notify2|queue
if(doNtf && en && res.length) {
  SYS.fileWrite("tmpPlay", res);
  SYS.system("play -q tmpPlay");
  SYS.fileRemove("tmpPlay");
}
  • notifyVisVision2 =
#!/bin/sh
#flags=notify2|queue
if test $doNtf = 1 -a $en = 1 -a -s $res; then play -q $res; fi
  • alarm = "10|Prm|Текстове повідомлення синтезу мови|0x04"
  • notify2 =
//flags=queue
  • notifyVisVision2 =
//flags=notify2|queue
if(doNtf && en && mess.length) {
  SYS.fileWrite("tmpForSpeech", mess);
  SYS.system("festival --tts tmpForSpeech");
  SYS.fileRemove("tmpForSpeech");
}
  • notifyVisVision2 =
#!/bin/sh
#flags=notify2|queue
if test $doNtf = 1 -a $en = 1 -a "x" != "x$mess"; then
  echo $mess > tmpForSpeech
  festival --tts tmpForSpeech
  rm tmpForSpeech
fi
  • alarm = "10|Prm||0x04"
  • notify2 =
//flags=notify2|notifyServ2|resource
if(doRes) res = SYS.fileRead("alarm.ogg");  //Insert here a different method of the generation
if(doNtf && en && res.length) {
  SYS.fileWrite("tmpPlay", res);
  SYS.system("play -q tmpPlay");
  SYS.fileRemove("tmpPlay");
}
  • notify2 =
#!/bin/sh
#flags=notify2|notifyServ2|resource
if test $doRes = 1; then cp -f alarm.ogg $res; fi  #Insert here a different method of the generation
if test $doNtf = 1 -a $en = 1 -a -s $res; then play -q $res; fi
  • notifyVisVision2 =
//flags=notify2|resource
if(en && res.length) {
  SYS.fileWrite("tmpPlay", res);
  SYS.system("play -q tmpPlay");
  SYS.fileRemove("tmpPlay");
}
  • notifyVisVision2 =
#!/bin/sh
#flags=notify2|resource
if test $en = 1 -a -s $res; then play -q $res; fi
  • alarm = "10|Prm|Текстове повідомлення синтезу мови|0x04"
  • notify2 =
//flags=notify2|notifyServ2|queue
if(doRes && mess.length) {
 SYS.fileWrite("tmpText", mess);
 SYS.system("text2wave tmpText -o tmpWAV");
 res = SYS.fileRead("tmpWAV");
 SYS.fileRemove("tmpText"); SYS.fileRemove("tmpWAV");
}
if(doNtf && en && res.length) {
 SYS.fileWrite("tmpPlay", res);
 SYS.system("play -q tmpPlay");
 SYS.fileRemove("tmpPlay");
}
  • notify2 =
#!/bin/sh
#flags=notify2|notifyServ2|queue
if test $doRes = 1 -a "x" != "x$mess"; then
 echo $mess > tmpText
 text2wave tmpText -o $res
 rm tmpText
fi
if test $doNtf = 1 -a $en = 1 -a -s $res; then play -q $res; fi
  • notifyVisVision2 =
//flags=notify2|queue
if(en && res.length) {
 SYS.fileWrite("tmpPlay", res);
 SYS.system("play -q tmpPlay");
 SYS.fileRemove("tmpPlay");
}
  • notifyVisVision2 =
#!/bin/sh
#flags=notify2|queue
if test $en = 1 -a -s $res; then play -q $res; fi


3.7 Управління правами

Для поділу доступу до інтерфейсу ВУ та його складовим, кожний віджет містить інформацію про власника, його групи та права доступу. Права доступу записуються у вигляді тріади: "{користувач}{група[,група1,групаN]}{інші}", де кожний елемент складається з двох ознак доступу, для який прийнята наступна інтерпретація:

У режимі розробки використовується проста схема доступу "root:UI|RWRWR_", що означає — всі користувачі можуть відкривати та переглядати бібліотеки, їх компоненти та проєкти; а редагувати можуть всі користувачі групи "UI" (користувацькі інтерфейси).

У режимі виконання працюють права, описані у компонентах інтерфейсу, які передбачають можливість наслідування власника та прав, зверху додолу. Причому, по замовченню, наслідування включено у кожному віджеті, що означає — вони отримають власника та права проєкту. У той-же час, пряме встановлення прав складеного віджету розповсюдить їх на всі компоненти цього віджета.


3.8 Зв'язування з динамікою

Для надання до інтерфейсу візуалізації актуальних даних, повинні використовуватися дані підсистеми "Збір даних (DAQ)". Природа цих даних наступна:

  1. параметри, що містять деяку кількість атрибутів;
  2. атрибути параметру можуть надавати дані п'яти базових типів: Логічний, Цілий, Реальний, Рядок та Об'єкт;
     які доповнено СВУ модифікаторами: "Обирається"; варіантами Рядка: "Текст", "Переклад", "Колір", "Зображення", "Шрифт", "Адреса"; варіантами Цілого: "ДатаЧас".
  3. атрибути параметру можуть мати архів (історію);
  4. атрибути параметру можуть бути на читання, запис та з повним доступом.

Враховуючи перший пункт, треба забезпечити можливість групового призначення посилання. Для цього використовуємо концепцію логічного рівня.

Згідно до пункту 2, зв'язки забезпечують прозоре перетворення типів та не потребують спеціальної конфігурації.

Для задоволення можливості доступу до архівам, згідно до пункту 3, зв'язки виконують перевірку типу атрибуту та, у випадку підключення до "Адреси", до значення поміщається адреса зв'язку.

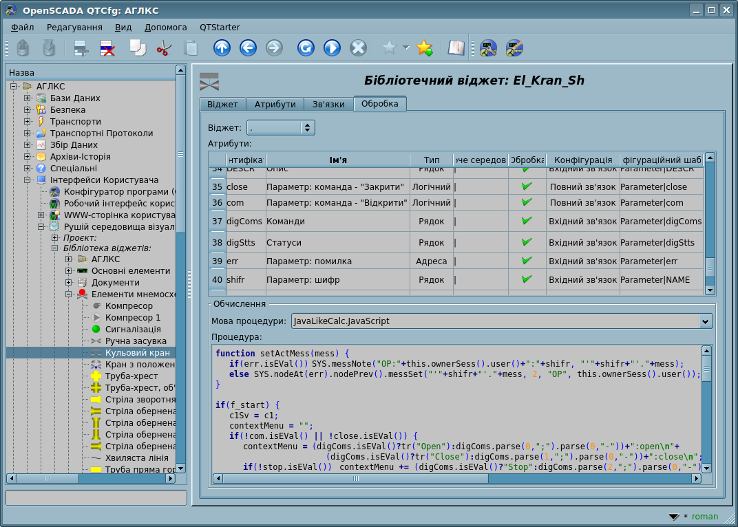
У термінах СВУ, динамічні зв'язки та конфігурація динаміки є одним процесом, для опису конфігурації якого передбачено вкладку "Обробка" віджетів. Вкладка містить таблицю конфігурації властивостей атрибутів та текст процедури обчислення віджету.

Рисунок. Вкладка "Обробка" сторінки конфігурації віджета.

Крім полів конфігурації атрибутів, у таблиці передбачається стовпчик "Обробка", для вибіркового використання атрибутів у обчислювальній процедурі віджета, та стовпчика "Конфігурація", "Конфігураційний шаблон" для опису конфігурації зв'язків.

Якщо у стовпчику "Обробка" стоїть true, то у обчислювальній процедурі стає доступною змінна {ідентифікатор віджета}_{ідентифікатор атрибуту}, наприклад cw_value.

Стовпчик "Конфігурація" дозволяє вказати тип зв'язку атрибуту віджета:

Стовпчик "Конфігураційний шаблон" дозволяє зв'язати групи динамічних атрибутів. Наприклад, це можуть бути різні типи параметрів підсистеми "DAQ" та інші віджети інтерфейсу. При коректному формуванні цього поля працює механізм автоматичного призначення атрибутів, при визначені тільки параметру підсистеми "DAQ" або віджету інтерфейсу, що спрощує та прискорює процес конфігурації. Значення цього стовпчика має наступний формат:

Встановлення зв'язків може бути декількох типів, який визначається префіксом:

Обробка зв'язків відбувається з періодичністю обчислення віджету, у порядку:

На рисунку представлено вкладку зв'язків з груповим призначенням атрибутів, шляхом указання тільки параметру. На наступному рисунку представлено індивідуальне призначення атрибутів.

Рисунок. Вкладка "Зв'язки" сторінки конфігурації віджету з груповим призначенням атрибутів шляхом вказання тільки параметру.
Рисунок. Вкладка "Зв'язки" сторінки конфігурації віджету з індивідуальним призначенням атрибутів.

При розташуванні віджета до контейнеру віджетів всі зв'язки початкового віджета додаються до переліку результуючих зв'язків контейнеру віджетів, однак, тільки на глибину у один рівень вкладення.

Рисунок. Вкладка "Зв'язки" сторінки конфігурації контейнеру віджетів, що включає віджети зі зв'язками.

З вищесказаного видно, що зв'язки встановлюються користувачем у процесі конфігурації інтерфейсу. Однак, для надання можливості створення кадрів загального призначення з функцією надання деталізованих даних різних джерел одного типу, потрібен механізм динамічного встановлення зв'язків. Такий механізм передбачається:

Розглянемо приклад, коли є кадр загального призначення "Панель контролю графіком" та багато "Графіків" на різних кадрах. "Панель контролю графіком" має зв'язки з шаблонами:

При цьому, кожний віджет "Графік" має атрибути "tSek", "tSize", "trcPer" та "valArch". За викликом сигналу відкриття "Панелі контролю графіком" з будь-якого віджету "Графік", відбувається зв'язування атрибутів "Панелі контролю графіком" з атрибутами віджету "Графік", згідно шаблону. як результат, всі зміни на "Панелі контролю графіком" будуть відображатися на графіку, за посередництвом цих зв'язків.

Якщо у віджета "Графік" наявні зовнішні зв'язки на параметри підсистеми "Збір даних", зв'язки "Панелі контролю графіком" будуть встановлюватися на зовнішнє джерело. Крім того, якщо у "Панелі контролю графіком" будуть заявлені зв'язки на атрибути, відсутні безпосередньо у віджета "Графік", то буде здійснюватися пошук наявності таких атрибутів у зовнішнього джерела — першого на який встановлено прямий зв'язок, виконуючи, тим самим, доповнення відсутніх зв'язків.

Для наочного зображення цього механізмі наведено таблицю.

Таблиця. Механізм динамічної лінковки.

Атрибути "Панелі контролю графіком" (шаблон динамичного зв'язку) Атрибути "Графіка" Атрибути зовнішнього "Параметру" Результуючий зв'язок або значення атрибута, що зв'язується
tSek (<page>|tSek) tSek - "Графік".tSek
tSize (<page>|tSize) tSize - "Графік".tSize
trcPer (<page>|trcPer) trcPer - "Графік".trcPer
valArch (<page>|valArch) valArch - "Графік".valArch
var (<page>|var) var var "Параметр".var
ed (<page>|ed) - ed "Параметр".ed
max (<page>|max) - - EVAL
min (<page>|min) - - EVAL


3.9 Примітиви віджетів

Будь-який наново створюваний віджет засновується на одному з декількох примітивів — кінцевому елементі візуалізації, шляхом встановлення родинних зв'язків як прямо на примітив, так і посередництвом декільком проміжних користувацьких віджетів. Кожний з примітивів містить механізм моделі даних. Екземпляр віджету зберігає значення властивостей власної конфігурації примітиву.

До завдань інтерфейсу візуалізації входить підтримка та робота з моделлю даних примітивів віджетів. Примітиви віджетів повинні бути ретельно опрацьовані та уніфіковані, з метою охопити як можна більше можливостей у як можна меншій кількості слабко пов'язаних один з одним, по призначенню, примітивів.

Таблиця. Бібліотека примітивів віджетів — базові елементи відображення

Ідентифікатор Найменування Функція
ElFigure Елементарна графічна фігура

Примітив є основою відмальовки елементарних графічних фігур зі всілякими комбінаціями їх у одному об'єкті. Передбачається підтримка наступних елементарних фігур:

  • Лінія.
  • Дуга.
  • Крива Без'є.
  • Заливка замкненого простору.

Для всіх фігур, що містяться у віджеті, встановлюються єдині властивості товщини, кольору та інше, також, передбачається можливість указання вищеперелічених атрибутів для кожної фігури окремо та їх динамізація.

FormEl Елемент форми

Включає підтримку стандартних компонентів форми:

  • Редагування рядку.
  • Редагування тексту.
  • Прапорець.
  • Кнопка.
  • Вибір з переліку.
  • Перелік.
  • Дерево.
  • Таблиця.
  • Слайдер.
  • Стрічка прокрутки.
Text Текст Елемент тексту-мітка. Характеризується типом шрифту, кольором, орієнтацією та вирівнюванням. Передбачається підтримка аргументів.
Media Медіа Елемент відображення растрових та векторних зображень різних форматів, програвання анімованих зображень, програвання аудіо-фрагментів та перегляд відео-фрагментів.
Diagram Діаграма Елемент діаграми з підтримкою можливості відображення декількох потоків у реальному часі для: трендів (часових графіків), частотного спектру, XY діаграм.
Protocol Протокол Елемент протоколу — візуалізатор повідомлень програми, з підтримкою декількох режимів роботи.
Document Документ Елемент формування звітів, журналів та іншої документації на основі доступних даних.
Box Контейнер Містить механізм розташування-включення інших віджетів для формування нових, більш складних, віджетів та сторінок кінцевої візуалізації.
Function, у планах Функція API об'єктної моделі OpenSCADA Невізуальний віджет, на боці виконання, що дозволяє включати обчислювальні функції об'єктної моделі OpenSCADA до СВУ.

Таблиця. Загальний набір властивостей/атрибутів віджету

Ідентифікатор Ім'я Номер Значення
id Ідентифікатор - Ідентифікатор елементу. Атрибут тільки для читання, прикликаний надати інформацію про ідентифікатор елементу.
path Путь - Шлях до цього віджету. Атрибут тільки для читання та надання вичерпної інформації про розташування елементу.
parent Батько - Шлях до батьківського віджету. Атрибут тільки для читання та надання інформації про розташування предку від якого успадковано віджет.
owner Власник - Власник та групи віджету, у вигляді "{власник}:{группа[,группа2,группаN]}", по замовченню "root:UI".
perm Доступ -

Права доступу до віджету у вигляді "{користувач}{групи}{інші}" вісімкового числа на кшталт "0664-RWRWR_", плюс ознака наслідування вмикає наслідування власника і його прав від вищестоячого віджету.
Де "користувач", "групи" та "інші" це:

  • "__" (0) — немає доступу;
  • "R_" (4) — тільки читання;
  • "RW" (6) — читання та запис.

По замовченню у 01000 — наслідування.

root Корінь 1 Ідентифікатор віджету-примітиву (базового елементу), який лежить у основі образу візуалізації віджету.
name Ім'я - Ім'я елементу. Доступне до модифікації ім'я елементу.
dscr Опис - Опис елементу. Текстове поле короткого опису.
en Ввімкнено 5 Стан "Ввімкнено" елементу. Вимкнений елемент не відображається при виконані.
active Активний 6 Стан "Активний" елементу. Активний елемент може отримувати фокус при виконанні, тобто — отримувати клавіатурні та інші події з подальшою їх обробкою.
geomX Геометрія: x 7 Геометрія, координата 'x' положення елементу.
geomY Геометрія: y 8 Геометрія, координата 'y' положення елементу.
geomW Геометрія: ширина 9 Геометрія, ширина елементу.
geomH Геометрія: висота 10 Геометрія, висота елементу.
geomXsc Геометрія: x масштаб 13 Масштаб елемента по горизонталі.
geomYsc Геометрія: y масштаб 14 Масштаб елемента по вертикалі.
geomZ Геометрія: z 11 Геометрія, координата 'z' (рівень) елемента на кадрі. Також визначає порядок передачі фокусу між активними елементами.
geomMargin Геометрія: відступ 12 Геометрія, поля-відступи елементу.
tipTool Допомога: підказка 15 Текст короткої допомоги або підказки по даному елементу. Типово реалізується як спливаюча підказка, при утримані курсору миші над елементом.
tipStatus Допомога: стан 16

Текст інформації про стан елементу або рекомендації до дії над елементом. Типово реалізується у вигляді повідомлення у рядку статусу, при утримувані курсору миші над елементом.

* Модифікація даного атрибуту з сеансу кореневої сторінки здійснює запис повідомлення до рядку статусу вікна візуалізації сеансу.
contextMenu Контекстне меню 17

Контекстне меню у вигляді переліку рядків: "{ItName}:{Signal}".
Де:

  • "ItName" — ім'я елементу;
  • "Signal" — ім'я сигналу, що формується при обрані: "usr_{Signal}".
evProc Обробка подій -

Атрибут зберігання сценарію обробки подій безпосереднього управління користувацьким інтерфейсом. Сценарій представляє собою перелік команд інтерфейсу візуалізації, що генеруються при надходженні події (атрибут event). Пряма обробка подій для управління сторінками у вигляді: "{event}:{evSrc}:{com}:{prm}". Де:

  • "event" — очікувана подія;
  • "evSrc" — джерело події;
  • "com" — команда сеансу: open, next, prev;
  • "prm" — параметр команди, де використовується:
    • pg_so — пряме ім'я бажаної сторінки, з префіксом;
    • 1 — ім'я нової сторінки у загальному шляху, без префіксу;
    • * — ім'я сторінки береться з ім'я попередньої сторінки;
    • $ — вказує на місце, відносно якого відкривається сторінка.

Приклади:

  • ws_BtPress:/prev:prev:/pg_so/*/*/$
  • ws_BtPress:/next:next:/pg_so/*/*/$
  • ws_BtPress:/go_mn:open:/pg_so/*/mn/*
  • ws_BtPress:/go_graph:open:/pg_so/*/ggraph
Додаткові атрибути елементів, поміщених до проєкту у ролі сторінки.
pgOpen Сторінка: відкрита -

Ознака "Сторінка відкрита".

* Модифікація з сеансу здійснює негайне відкриття/закриття даної сторінки, та для сторінок типу "Зв'язок" Ви маєте віддавати перевагу використанню функції uiCmd() користувацького API, для керування сторінками.
pgNoOpenProc Сторінка: обробляти закритою - Ознака "Виконувати сторінку навіть якщо вона закрита".
pgOpenSrc Сторінка: джерело відкриття 3

Повня адреса сторінки, що відкрила дану.

* Запис/очищення адреси віджету (ініціатору відкриття), здійснює негайне відкриття/закриття сторінки. У випадку запису адреси, та виконання інших умов, здійснюється динамічне зв'язування поточного віджету з ініціатором. Але для сторінок типу "Зв'язок" Ви маєте віддавати перевагу використанню функції uiCmd() користувацького API, для керування сторінками.
pgGrp Сторінка: група 4 Група сторінок. ПОРОЖНЯ та "main" група передбачають використання цієї сторінки як Кореневу-основну сторінку, тож така буде замінювати інші Кореневі-головні сторінки; група "fl" призначена для використання у зовнішніх вікнах, які передбачено для багаторазового одночасного відкриття та які не мають відстежуватися на дублікати; решта передбачено для включення у контейнери-бокси або одноразового одночасного відкриття, тож вони примусово перевіряються на дублікати, коли останнє відкривається, а попередні закриваються.
Додаткові атрибути режиму виконання — сеансу.
(Віртуальні атрибути не доступні у процедурі віджету)
event Події - Спеціальний атрибут збору подій віджету у переліку, поділеному новим рядком. Доступ до атрибуту захищено критичною секцією для запобігання втрати подій. Атрибут завжди доступний у процедурі віджету.
load Завантаження -1 Віртуальна команда групового завантаження даних.
focus Фокус -2 Спеціальний атрибут індикації факту отримання фокусу, активним віджетом. Атрибут цього віджету та вкладених віджетів доступний у процедурах віджету.
perm Доступ -3 Віртуальний атрибут прав активного користувача на перегляд та контроль над віджетом.
* — Спеціальна функція атрибуту віджета, виконувана у сеансі проєкту при користувацькій модифікації.

Рушій середовища візуалізації передбачає активацію атрибутів, специфічних до візуалізатору. Процес активації здійснюється при відкритті сеансу візуалізації проєкту та передбачає, у цьому проєкті: створення специфічного атрибуту з вказаними властивостями, якщо він відсутній, та активацію відстеження його модифікації рушієм середовища візуалізації, як для атрибутів формування образів примітивів. Для безпосереднього визначення такого атрибута можна також використовувати префікс ідентифікатору атрибуту "vs_", що швидше і виключає стадію активації. З переліком специфічних до візуалізатора атрибутів можна ознайомитися у документації відповідного візуалізатора.

3.9.1 Елементарна графічна фігура (ElFigure)

Примітив є основою відмальовки елементарних графічних фігур з різноманітною їх комбінацією у одному об'єкті. Враховуючи широкий спектр можливих фігур, які повинен підтримувати примітив, та, у цей-же час, бути достатньо простим у використанні та, по можливості, у реалізації, було вирішено обмежити перелік базових фігур, використаних для побудови результуючих графічних об'єктів, до таких: лінія, дуга, крива Без'є та заливка замкнених контурів. Ґрунтуючись вже на цих базових фігурах, можна будувати довільні фігури, комбінуючи базові. У рамках примітиву існує можливість завдання прозорості кольору у діапазоні [0...255], де '0' — повна прозорість.

Таблиця. Набір додаткових властивостей/атрибутів примітиву "Елементарна фігура (ElFigure)"

Ідентифікатор Ім'я Номер Значення
lineWdth Лінія: ширина 20 Ширина лінії.
lineClr Лінія: колір 21

Ім'я кольору у вигляді "{color}[-{alpha}]", де:

  • "color" — стандартне ім'я кольору або його числове представлення з трьох шістнадцяткових чисел окремих кольорів "#RRGGBB";
  • "alpha" — рівень альфа-каналу [0...255], де 0 — повністю прозорий.

Приклади:

  • "red" — суцільний червоний колір;
  • "#FF0000" — суцільний червоний колір у цифровому коді;
  • "red-127" — напівпрозорий червоний колір.
lineStyle Лінія: стиль 22 Стиль лінії: суцільна, пунктир, точкова.
bordWdth Границя: ширина 23 Ширина бордюру лінії. Нульова ширина вказує на відсутність бордюру.
bordClr Границя: колір 24 Колір бордюру (деталі у атрибуті 21).
fillColor Заповнення: колір 25 Колір заливки (деталі у атрибуті 21).
fillImg Заповнення: зображення 26

Ім'я зображення у вигляді "[{src}:]{name}", де:

  • "src" — джерело зображення:
    • file — прямо з локального файлу за шляхом;
    • res — з таблиці ресурсів БД.
  • "name" — шлях файлу або ідентифікатор ресурсу.

Приклади:

  • "res:backLogo" — з таблиці ресурсів БД для ідентифікатору "backLogo";
  • "backLogo" — як і попередній;
  • "file:/var/tmp/backLogo.png" — з локального файлу за шляхом "/var/tmp/backLogo.png".
orient Кут повороту 28 Кут повороту вмісту виджета.
mirror Віддзеркалення 29 Віддзеркалення вмісту віджету, наразі обмежене.
elLst Перелік елементів 27

Перелік графічних елементів у форматі:

  • Лінія. Загальна форма запису у переліку, для статичних та динамічних параметрів (можуть змішуватися):
"line:({x}|{y}):({x}|{y})[:{width}[:{color}[:{bord_w}[:{bord_clr}[:{line_stl}]]]]]"
"line:{p1}:{p2}[:w{n}[:c{n}[:w{n}[:c{n}[:s{n}]]]]]"
  • Дуга. Загальна форма запису у переліку, для статичних та динамічних параметрів (можуть змішуватися):
"arc:({x}|{y}):({x}|{y}):({x}|{y}):({x}|{y}):({x}|{y})[:{width}[:{color}[:{bord_w}[:{bord_clr}[:{line_stl}]]]]]"
"arc:{p1}:{p2}:{p3}:{p4}:{p5}[:w{n}[:c{n}[:w{n}[:c{n}[:s{n}]]]]]"
VCA arc.png
p1, p2 — початкова та кінцева точка еліптичної дуги, відповідно;
p3 — центр дуги;
p4 — перший радіус;
p5 — другий радіус.
  • Крива Без'є. Загальна форма запису у переліку, для статичних та динамічних параметрів (можуть змішуватися):
"bezier:({x}|{y}):({x}|{y}):({x}|{y}):({x}|{y})[:{width}[:{color}[:{bord_w}[:{bord_clr}[:{line_stl}]]]]]"
"bezier:{p1}:{p2}:{p3}:{p4}[:w{n}[:c{n}[:w{n}[:c{n}[:s{n}]]]]]"
  • Заливка. Загальна форма запису у переліку, для статичних та динамічних параметрів (можуть змішуватися):
"fill:({x}|{y}):({x}|{y}):...:({x}|{y})[:{fill_clr}[:{fill_img}]]"
"fill:{p1}:{p2}:...:{pN}[:c{n}[:i{n}]]"

Де:

x, y — пряма точка (x,y), координати у пікселях з плаваючою точкою;
p1 ... pN — динамічна точка 1...N;
width, bord_w — пряма ширина лінії та бордюру у пікселях з плаваючою точкою;
w{n} — динамічна ширина 'n';
color, bord_clr, fill_clr — прямий колір лінії, бордюру та заповнення, у вигляді назви або 32-бітного коду з альфа: {ім'я}[-{AAA}], #RRGGBB-AAA;
c{n} — динамічний колір 'n';
line_stl — прямий стиль лінії: 0-Суцільна, 1-Пунктирна, 2-Точкова;
s{n} — динамічний стиль 'n';
fill_img — пряме зображення заповнення у виді "[{src}%3A]{name}", де:
"src" — джерело зображення:
file — безпосередньо з локального файлу за шляхом;
res — з таблиці ресурсів БД.
"name" — шлях файлу або ідентифікатор ресурсу.
i{n} — динамічне зображення заповнення 'n'.

Наприклад:

  • line:(50|25):(90.5|25):2:yellow:3:green:2
  • arc:(25|50):(25|50):1:4:(25|50)::#000000-0
  • fill:(25|50):(25|50):c2:i2
  • fill:(50|25):(90.5|25):(90|50):(50|50):#d3d3d3:h_31
Атрибути кожної точки з переліку графічних фігур elLst
p{n}x Точка {n}:x 30+n*6 Координата 'x' точки n.
p{n}y Точка {n}:y 30+n*6+1 Координата 'y' точки n.
w{n} Ширина {n} 30+n*6+2 Ширина n.
с{n} Колір {n} 30+n*6+3 Колір n (деталі у атрибуті 21).
i{n} Зображення {n} 30+n*6+4 Зображення n (деталі у атрибуті 26).
s{n} Стиль {n} 30+n*6+5 Стиль n.

3.9.2 Елемент форми (FormEl)

Примітив, призначений для надання, у розпорядження користувача, стандартних елементів форми. Загальний перелік атрибутів залежить від типу елементу.

Таблиця. Набір додаткових властивостей/атрибутів примітиву "Елемент форми (FormEl)"

Ідентифікатор Ім'я Номер Значення
elType Тип елементу 20 Тип елементу, від значення якого залежить перелік додаткових атрибутів:
  • Рядок редагування (0)
  • Редактор тексту (1)
  • Прапорець (2)
  • Кнопка (3)
  • Вибір з переліку (ComboBox) (4)
  • Перелік (5)
  • Дерево (8)
  • Таблиця (9)
  • Слайдер (6)
  • Стрічка гортання (7)
Рядок редагування:
value Значення 21 Вміст рядку.
view Вид 22 Вид рядка редагування:
  • Текст (0)
  • Комбо Бокс (1)
  • Ціле (2)
  • Реальне (3)
  • Час (4)
  • Дата (5)
  • Дата та час (6)
  • Пароль (7)
cfg Конфігурація 23

Конфігурація рядку. Формат значення даного поля для різних видів рядка:

Текст — конфігурація форматованого воду за шаблоном з параметрами (підтримується тільки Qt у UI.Vision):
A — Потрібно ASCII алфавітний символ, [A-Za-z].
a — Дозволено, але не обов'язково, ASCII алфавітний символ.
N — Потрібно ASCII алфавітно-цифровий символ, [A-Za-z0-9].
n — Дозволено, але не обов'язково, ASCII алфавітно-цифровий символ.
X — Потрібно будь-який символ.
x — Дозволено, але не обов'язково, будь-який символ.
9 — Необхідно ASCII цифру, [0-9].
0 — Дозволено, але не обов'язково, ASCII цифру.
D — Необхідно ASCII цифру, [1-9].
d — Дозволено, але не обов'язково, ASCII цифру.
# — Дозволено, але не обов'язково, ASCII цифру або знаки плюс/мінус.
H — Необхідно символ шістнадцяткового числа, [A-Fa-f0-9].
h — Дозволено, але не обов'язково, символ шістнадцяткового числа.
B — Необхідно бінарний символ, [0-1].
b — Дозволено, але не обов'язково, бінарний символ.
> — Всі наступні алфавітні символи у верхньому регістрі.
< — Всі наступні алфавітні символи у нижньому регістрі.
! — Виключення перетворення регістру.
\\ — Використовуйте у роздільниках, для екранування спеціальних символів, які перелічено.
Комбобокс — перелік значень редагованого комбо-боксу, за рядками.
Ціле — значення цілого числа у формі: "{Мінімум}:{Максимум}:{КрокЗміни}:{Префікс}:{Суфікс}".
Реальне — значення реального числа в формі: "{Мінімум}:{Максимум}:{КрокЗміни}:{Префікс}:{Суфікс}:{ЗнаківПісляКрапки}".
Час, Дата, Дата та час — формувати дату за шаблоном з параметрами:
d — номер дня (1-31);
dd — номер дня (01-31);
ddd — скорочене найменування дня ("Mon" ... "Sun");
dddd — повне найменування дня ("Monday" ... "Sunday");
M — номер місяця (1-12);
MM — номер місяця (01-12);
MMM — скорочене ім'я місяця ("Jan" ... "Dec");
MMMM — повне ім'я місяця ("January" ... "December");
yy — останні дві цифри року;
yyyy — рік повністю;
h — час (0-23);
hh — час (00-23);
m — хвилини (0-59);
mm — хвилини (00-59);
s — секунди (0-59);
ss — секунди (00-59);
AP,ap — відображати AM/PM або am/pm.
confirm Підтверджувати 24 Включення режиму підтвердження.
font Шрифт 25

Ім'я шрифту у вигляді "{family} {size} {bold} {italic} {underline} {strike}", де:

  • "family" — сімейство шрифту, для пробілів використовуйте символ '_', на кшталт: "Arial", "Courier", "Times_New_Roman";
  • "size" — розмір шрифту у пікселях;
  • "bold" — підсилення шрифту (0 або 1);
  • "italic" — нахиленість шрифту (0 або 1);
  • "underline" — підкреслення шрифту (0 або 1);
  • "strike" — перекреслення шрифту (0 або 1).

Приклади:

  • "Arial 10 1 0 0 0" — Arial шрифт розміром 10 пікселів та підсилений.
Редактор тексту:
value Значення 21 Вміст редактору.
wordWrap Перенесення слів 22 Автоматичний перенесення тексту за словами.
confirm Підтверджувати 24 Включення режиму підтвердження.
font Шрифт 25 Ім'я шрифту у вигляді "{family} {size} {bold} {italic} {underline} {strike}" (деталі вище).
Прапорець:
name Ім'я 26 Ім'я/мітка прапорця.
value Значення 21 Значення прапорця.
font Шрифт 25 Ім'я шрифту у вигляді "{family} {size} {bold} {italic} {underline} {strike}" (деталі вище).
Кнопка:
name Ім'я 26 Ім'я-надпис на кнопці. Допустимі символи '\n' для можливості вводу багаторядних надписів.
value Значення 21

Значення, відрізняється для різних режимів:

  • "Стандарт" — параметри повтору подій при утримані {затримка}-{інтервал}, час у мілісекундах;
  • "Перемикач" — значення перемикача;
  • "Меню" — перелік адрес елементів меню виду /grp1/grp2/item1;
  • "Завантаження" — рядок опису {ШаблонФайлів}|{Заголовок}|{ФайлПоЗамовчТаЗав}|{ФайлMime} та вміст завантаженого файлу із наступного рядка. Шаблон файлів у вигляді "Зображення (*.png *.xpm *.jpg);;CSV-файл (*.csv)".
  • "Збереження" — рядок опису {ШаблонФайлів}|{Заголовок}|{ФайлПоЗамовч}|{ФайлMime} та вміст файлу до збереження із наступного рядка. Шаблон файлів як і вище.
img Зображення 22

Зображення на кнопці. Ім'я зображення у вигляді "[{src}:]{name}", де:

  • "src" — джерело зображення:
    • file — прямо з локального файлу за шляхом;
    • res — з таблиці ресурсів БД.
  • "name" — шлях файлу або ідентифікатор ресурсу.

Приклади:

  • "res:backLogo" — з таблиці ресурсів БД для ідентифікатору "backLogo";
  • "backLogo" — як і попередній;
  • "file:/var/tmp/backLogo.png" — з локального файлу за шляхом "/var/tmp/backLogo.png".
color Колір 23

Колір кнопки. Ім'я кольору у вигляді "{color}[-{alpha}]", де:

  • "color" — стандартне ім'я кольору або його числове представлення з трьох шістнадцяткових чисел окремих кольорів "#RRGGBB";
  • "alpha" — рівень альфа-каналу [0...255], де 0 — повністю прозорий.

Приклади:

  • "red" — суцільний червоний колір;
  • "#FF0000" — суцільний червоний колір у цифровому коді;
  • "red-127" — напівпрозорий червоний колір.
colorText Колір: текст 27 Колір тексту (деталі вище).
mode Режим 24

Режим роботи кнопки:

  • "Стандарт" — звичайна кнопка з можливістю повтору подій при утримані, параметри у "value";
  • "Перемикач" — кнопка з фіксацією, значення у "value";
  • "Меню" — відкриття меню за натиском, перелік елементів у "value";
  • "Завантаження" — організація користувацького завантаження невеликих файлів через інтерфейс візуалізації; за натиском кнопки, у цьому режимі, відкривається діалог вибору файлу завантаження, а вміст обраного файлу завантажується до атрибуту "value";
  • "Збереження" — організація користувацького збереження невеликих файлів через інтерфейс візуалізації; при запису вмісту файлу до атрибуту "value" користувачу буде відкрито діалог обрання/вказання файлу для збереження, після обрання, вміст атрибуту "value" збережеться до файлу, а "value" очиститься.
font Шрифт 25 Ім'я шрифту у вигляді "{family} {size} {bold} {italic} {underline} {strike}" (деталі вище).
Список:
value Значення 21 Поточне значення списку.
items Елементи 22 Перелік елементів списку.
font Шрифт 25 Ім'я шрифту у вигляді "{family} {size} {bold} {italic} {underline} {strike}" (деталі вище).
mult Множинний вибір 23 Дозволяти вибір множини елементів списку.
Вибір зі списку, Дерево:
value Значення 21 Поточне значення переліку.
items Елементи 22 Перелік елементів списку або ієрархічних елементів дерева у вигляді шляху "/{КАТ}/{КАТ}/{ЕЛЕМ}".
font Шрифт 25 Ім'я шрифту у вигляді "{family} {size} {bold} {italic} {underline} {strike}" (деталі вище).
Таблиця:
set Значення встановлення 23 Значення редагування клітинки таблиці з адресою у події "ws_TableEdit_{colN}_{rowN}".
value Значення 21

Адреса обраного елементу. Зміна супроводжується подією "ws_TableChangeSel". Формат адреси залежить від режиму обрання таблиці:

  • "Клітинка" — адреса клітинки у форматі "{row}:{col}".
  • "Рядок", "Стовпчик" — номер рядка-стовпчика або вміст клітинки ключа рядка-стовпчика, вказаного атрибутом "keyID".
items Елементи 22

Структура та вміст таблиці у вигляді XML:

<tbl>
<h><s>{Заголовок1}</s><s>{Заголовок2}</s></h>
<r><s>{Рядок1Стовпчик1Рядок}</s><i>{Рядок1Стовпчик2Ціле}</i></r>
<r><b>{Рядок2Стовпчик1Логічне}</b><r>{Рядок2Стовпчик2Реальне}</r></r>
</tbl>

Теги:

"tbl" — Таблиця, властивості таблиці загалом:
  • "sel" — режим обрання-виділення елементів таблиці: "row" — за рядками, "col" — за стовпчиками, "cell" — клітинками (по замовченню);
  • "keyID" — номер ключового рядка-стовпчика, для отримання значення вибору;
  • "colsWdthFit" — підлаштовувати розмір стовпчиків, розмір яких не фіксовано, під заповнення всієї ширини таблиці;
  • "hHdrVis", "vHdrVis" — встановлення видимості горизонтального, вертикального заголовків;
  • "sortEn" — включення прямого сортування за стовпчиками.
"h" — Рядок заголовків, можливі атрибути тегів клітинок заголовку, для стовпчика загалом:
  • "width" — ширина стовпчика, у пікселях або відсотках (10%); встановити у 0, щоб не показувати взагалі;
  • "edit" — можливість редагування (0 або 1) клітинок стовпчика, по замовченню — ні (0);
  • "color" — колір стовпчика, загалом, у вигляді ім'я кольору або його коду;
  • "colorText" — колір тексту стовпчика, загалом, у вигляді ім'я кольору або його коду;
  • "font" — шрифт тексту стовпчика, загалом, у вигляді типового рядка OpenSCADA;
  • "prec" — точність значень клітинок реального типу у стовпчику;
  • "sort" — сортування за даним стовпчиком [0 — по зростанню-типово; 1 — по убуванню];
  • "align" — вирівнювання стовпчика щодо: "left", "right" та "center".
"r" — Рядок значень, можливі атрибути тегів клітинок заголовку, для рядка загалом:
  • "color" — колір рядку, загалом, у вигляді ім'я кольору або його коду;
  • "colorText" — колір тексту рядка, загалом, у вигляді ім'я кольору або його коду;
  • "font" — шрифт тексту рядка, загалом, у вигляді типового рядка OpenSCADA;
  • "prec" — точність значень клітинок реального типу у рядку.
"s", "t", "i", "r", "b" — клітинки типів даних: "Рядок", "Текст", "Ціле", "Реальне" та "Логічне". Можливі атрибути:
  • "color" — колір клітинки;
  • "colorText" — колір тексту клітинки, у вигляді ім'я кольору або його коду;
  • "prec" — точність значень клітинки реального типу;
  • "font" — шрифт тексту клітинки, у вигляді типового рядка OpenSCADA;
  • "img" — зображення клітинки, у вигляді "[{src}:]{name}", деталі вище;
  • "edit" — можливість редагування (0 або 1) клітинки, по замовченню — немає (0);
  • "align" — вирівнювання клітинки щодо: "left", "right" та "center".
font Шрифт 25 Ім'я шрифту у вигляді "{family} {size} {bold} {italic} {underline} {strike}" (деталі вище).
Слайдер та стрічка гортання:
value Значення 21 Положення слайдеру.
cfg Конфігурація 22

Конфігурація слайдеру у форматі: "{ВертОрієнт}:{Мінімум}:{Максимум}:{ОдинКрок}:{СторКрок}".
Де:

  • "ВертОрієнт" — ознака вертикальної орієнтації (0 або 1), по замовченню орієнтація горизонтальна;
  • "Мінімум" — мінімальне значення;
  • "Максимум" — максимальне значення;
  • "ОдинКрок" — розмір одного кроку;
  • "СторКрок" — розмір сторінкового кроку.

3.9.3 Елемент тексту (Text)

Даний примітив призначено для виводу простого та HTML тексту, що використовується у ролі міток та різних підписів. З метою створення декоративних оформлень, примітив підтримує обведення тексту рамкою.

Таблиця. Набір додаткових властивостей/атрибутів примітиву "Елемент тексту (Text)"

Ідентифікатор Ім'я Номер Значення
backColor Фон: колір 20

Фоновий колір. Ім'я кольору у виді "{color}[-{alpha}]", де:

  • "color" — стандартне ім'я кольору або його числове представлення з трьох шістнадцяткових чисел окремих кольорів "#RRGGBB";
  • "alpha" — рівень альфа-каналу [0...255], де 0 — повністю прозорий.

Приклади:

  • "red" — суцільний червоний колір;
  • "#FF0000" — суцільний червоний колір у цифровому коді;
  • "red-127" — напівпрозорий червоний колір.
backImg Фон: зображення 21

Фонове зображення. Ім'я зображення у виді "[{src}:]{name}", де:

  • "src" — джерело зображення:
    • file — прямо з локального файлу за шляхом;
    • res — з таблиці ресурсів БД.
  • "name" — шлях файлу або ідентифікатор ресурсу.

Приклади:

  • "res:backLogo" — з таблиці ресурсів БД для ідентифікатору "backLogo";
  • "backLogo" — як і попередній;
  • "file:/var/tmp/backLogo.png" — з локального файлу за шляхом "/var/tmp/backLogo.png".
bordWidth Границя: ширина 22 Ширина бордюру.
bordColor Границя: колір 23 Колір бордюру (детальніше у атрибуті 20).
bordStyle Границя: стиль 24 Стиль бордюру: "Немає" (0), "Точковий" (1), "Пунктирний" (2), "Суцільний" (3), "Подвійний" (4), "Канавка" (5), "Кромка" (6), "Втиснутий" (7), "Виступаючий" (8).
font Шрифт 25

Ім'я шрифту у виді "{family} {size} {bold} {italic} {underline} {strike}", де:

  • "family" — сімейство шрифту, для пробілів використовуйте символ '_', на кшталт: "Arial", "Courier", "Times_New_Roman";
  • "size" — розмір шрифту у пікселях;
  • "bold" — підсилення шрифту (0 або 1);
  • "italic" — нахиленість шрифту (0 або 1);
  • "underline" — підкреслення шрифту (0 або 1);
  • "strike" — перекреслення шрифту (0 або 1).

Приклади:

  • "Arial 10 1 0 0 0" — Arial шрифт розміром 10 пікселів та підсилений.
color Колір 26 Колір тексту (детальніше у атрибуті 20).
orient Кут повороту 27 Орієнтація тексту, кут повороту.
wordWrap Перенесення слів 28 Автоматичне перенесення тексту за словами.
alignment Вирівнювання 29 Вирівнювання тексту: "Зверху ліворуч" (0), "Зверху праворуч" (1), "Зверху у центрі" (2), "Зверху по ширині" (3), "Знизу ліворуч" (4), "Знизу праворуч" (5), "Знизу у центрі" (6), "Знизу по ширині" (7), "У центрі ліворуч" (8), "У центрі праворуч" (9), "У центрі" (10), "У центрі по ширині" (11).
inHtml В HTML 31 Відображення та підтримка вмісту аргументу text у HTML.
text Текст 30 Значення тексту. Використовуйте "%{x}" для розташування значення аргументу "x" (від 1).
numbArg Кількість аргументів 40 Кількість аргументів.
Атрибути аргументів
arg{x}val Аргумент {x}: значення 50+10*x Значення аргументу x.
arg{x}tp Аргумент {x}: тип 50+10*x+1 Тип аргументу x: "Цілий" (0), "Реальний" (1), "Рядок" (2).
arg{x}cfg Аргумент {x}: конфігурація 50+10*x+2

Конфігурація аргументу x:

  • "Рядок": {len} — ширина рядка;
  • "Реальний": {wdth};{form};{prec} — ширина, форма ('g', 'e', 'f') та точність значення;
  • "Цілий": {len} — ширина значення.

3.9.4 Елемент відображення медіа-матеріалів (Media)

Даний примітив призначено для програвання різних медіа-матеріалів, починаючи від простих зображень та закінчуючи повноцінними аудіо та відео потоками.

Таблиця. Набір додаткових властивостей/атрибутів примітиву "Елемент відображення медіа-матеріалів (Media)"

Ідентифікатор Ім'я Номер Значення
backColor Фон: колір 20

Фоновий колір. Ім'я кольору у виді "{color}[-{alpha}]", де:

  • "color" — стандартне ім'я кольору або його числове представлення з трьох шістнадцяткових чисел окремих кольорів "#RRGGBB";
  • "alpha" — рівень альфа-каналу [0...255], де 0 — повністю прозорий.

Приклади:

  • "red" — суцільний червоний колір;
  • "#FF0000" — суцільний червоний колір у цифровому коді;
  • "red-127" — напівпрозорий червоний колір.
backImg Фон: зображення 21

Фонове зображення. Ім'я зображення у виді "[{src}:]{name}", де:

  • "src" — джерело зображення:
    • file — прямо з локального файлу за шляхом;
    • res — з таблиці ресурсів БД.
  • "name" — шлях файлу або ідентифікатор ресурсу.

Приклади:

  • "res:backLogo" — з таблиці ресурсів БД для ідентифікатору "backLogo";
  • "backLogo" — як і попередній;
  • "file:/var/tmp/backLogo.png" — з локального файлу за шляхом "/var/tmp/backLogo.png".
bordWidth Границя: ширина 22 Ширина бордюру.
bordColor Границя: колір 23 Колір бордюру (детальніше у атрибуті 20).
bordStyle Границя: стиль 24 Стиль бордюру: "Немає", "Точковий", "Пунктирний", "Суцільний", "Подвійний", "Канавка", "Кромка", "Втиснутий", "Виступаючий".
src Джерело 25

Ім'я джерела медіа у виді "[{src}:]{name}", де:

  • "src" — джерело:
    • file — прямо з локального, візуалізатор та рущій, файлу за шляхом;
    • res — з таблиці ресурсів БД;
    • data — безпосередньо дані у формі "data:{mime}\n{base64}";
    • stream — URL потоку програвання відео або аудіо.
  • "name" — шлях файлу або ідентифікатор ресурсу.

Приклади:

  • "res:workMedia" — з таблиці ресурсів БД для ідентифікатору "workMedia";
  • "workMedia" — як і попередній;
  • "file:/var/tmp/workMedia.mng" — з локального файлу за шляхом "/var/tmp/workMedia.mng";
  • "stream:http://localhost.localhost:5050" — програвання відео або аудіо з URL.
type Тип 27

Тип медіа:

  • "Зображення" — растрове або векторне (може не підтримуватися) зображення, на кшталт: PNG, JPEG, GIF, SVG;
  • "Анімація" — просте анімоване зображення, на кшталт: GIF, MNG;
  • "Відео" — повне відео або потік, на кшталт: OGM, AVI, MKV, MPG, MP4;
  • "Аудіо" — просто аудіо або потік, на кшталт: OGG, MP3, WAV.
areas Області карти 28 Кількість активних областей.
Атрибути зображення (Image)
fit Заповнювати віджет 26 Ознака вписування вмісту у розмір віджету.
keepAspect Зберігати співвідношення за вписування 35 Ознака збереження співвідношення сторін зображення при вписувані у повні розміри віджету.
Атрибути анімації-відеоролику (Animation)
fit Заповнювати віджет 26 Ознака вписування вмісту у розмір віджету.
speed Швидкість програвання 29 Швидкість програвання, у відсотках від оригінальної швидкості. Якщо значення менше або дорівнює 1% то програвання припиняється.
Атрибути повноформатного відео (Full video)
play Грати 29 Відео/аудіо — "Грати".
roll Завертати програвання 30 Повторення програвання по завершенню.
pause Пауза 31 Призупиняти програвання.
size Розмір 32 Загальний розмір відео, у мілісекундах.
seek Положення 33 Позиція програвання відео, у мілісекундах.
volume Гучність 34 Гучність звуку [0...100].
Активні області
area{x}shp Область {x}: образ 40+3*x Вид області x: "Квадрат", "Полілінія", "Коло".
area{x}coord Область {x}: координати 40+3*x+1 Координати області x, через кому йдуть координати: "x1,y1,x2,y2,xN,yN".
area{x}title Область {x}: заголовок 40+3*x+2 Заголовок області x.

3.9.5 Елемент побудови діаграм (Diagram)

Цей примітив призначено для побудови різних діаграм у часі, включаючи графіки-тренди відображення поточного процесу та архівних даних. Реалізовано наступні типи діаграм:

Для всіх типів діаграм можливе визначення, у якості джерела даних:

Підтримується режим слідкування за поточними значеннями та значеннями з архіву, а також, можлива побудова графіків параметрів, що не мають архіву значень, шляхом накопичення поточних значень у буфері діаграми та тільки на момент активного відображення цієї діаграми.

Процес доступу до архівних даних оптимізовано шляхом введення проміжного буферу відображення, а також, упаковки трафіку даних при запиті, шляхом приведення даних до якості достатньої для відображення.

Таблиця. Набір додаткових властивостей/атрибутів примітиву "Елемент побудови діаграм (Diagram)"

Ідентифікатор Ім'я Номер Значення
backColor Фон: колір 20

Фоновий колір. Ім'я кольору у виді "{color}[-{alpha}]", де:

  • "color" — стандартне ім'я кольору або його числове представлення з трьох шістнадцяткових чисел окремих кольорів "#RRGGBB";
  • "alpha" — рівень альфа-каналу [0...255], де 0 — повністю прозорий.

Приклади:

  • "red" — суцільний червоний колір;
  • "#FF0000" — суцільний червоний колір у цифровому коді;
  • "red-127" — напівпрозорий червоний колір.
backImg Фон: зображення 21

Фонове зображення. Ім'я зображення у виді "[{src}:]{name}", де:

  • "src" — джерело зображення:
    • file — прямо з локального файлу за шляхом;
    • res — з таблиці ресурсів БД.
  • "name" — шлях файлу або ідентифікатор ресурсу.

Приклади:

  • "res:backLogo" — з таблиці ресурсів БД для ідентифікатору "backLogo";
  • "backLogo" — як і попередній;
  • "file:/var/tmp/backLogo.png" — з локального файлу за шляхом "/var/tmp/backLogo.png".
bordWidth Границя: ширина 22 Ширина бордюру.
bordColor Границя: колір 23 Колір бордюру (детальніше у атрибуті 20).
bordStyle Границя: стиль 24 Стиль бордюру: "Немає", "Точковий", "Пунктирний", "Суцільний", "Подвійний", "Канавка", "Кромка", "Втиснутий", "Виступаючий".
trcPer Період стеження, секунд 25 Режим та періодичність стеження.
type Тип 26 Тип діаграми: "Графік", "Спектр", "XY".
Атрибути, загальні для всіх типів
tSek Час: секунди 27 Поточний час, секунд.
tUSek Час: мікросекунди 28 Поточний час, мікросекунди.
tSize Розмір, секунди 29 Розмір даних, секунди.
curSek Курсор: секунди 30 Положення курсору, секунди.
curUSek Курсор: мікросекунди 31 Положення курсору, мікросекунди.
curColor Курсор: колір 32 Колір курсору.
sclColor Шкала: колір 33 Колір шкали-решітки (детальніше у атрибуті 20).
sclHor Шкала: горизонтальна 34 Режим горизонтальної шкали-решітки: "Не зображувати", "Ґратка", "Маркери", "Ґратка та маркери", "Ґратка (лог)", "Маркери (лог)", "Ґратка та маркери (лог)".
sclHorScl Шкала: гориз. масштаб (%) 44 Горизонтальний масштаб графіку у відсотках, виключно для типу "XY".
sclHorSclOff Шкала: зміщ. гориз. масштабу (%) 45 Зміщення горизонтального масштабу у відсотках, виключно для типу "XY".
sclVer Шкала: вертикальна 35 Режим вертикальної шкали-решітки: "Не зображувати", "Ґратка", "Маркери", "Ґратка та маркери", "Ґратка (лог)", "Маркери (лог)", "Ґратка та маркери (лог)".
sclVerScl Шкала: верт. масштаб (%) 40 Вертикальний масштаб графіку у відсотках.
sclVerSclOff Шкала: зміщ. верт. масштабу (%) 41 Зміщення вертикального масштабу у відсотках.
sclMarkColor Шкала: Маркери: колір 36 Колір маркерів шкали-решітки (детальніше у атрибуті 20).
sclMarkFont Шкала: Маркери: шрифт 37

Шрифт маркерів шкали-решітки. Ім'я шрифту у виді "{family} {size} {bold} {italic} {underline} {strike}", де:

  • "family" — сімейство шрифту, для пробілів використовуйте символ '_', на кшталт: "Arial", "Courier", "Times_New_Roman";
  • "size" — розмір шрифту у пікселях;
  • "bold" — підсилення шрифту (0 або 1);
  • "italic" — нахиленість шрифту (0 або 1);
  • "underline" — підкреслення шрифту (0 або 1);
  • "strike" — перекреслення шрифту (0 або 1).

Приклади:

  • "Arial 10 1 0 0 0" — Arial шрифт розміром 10 пікселів та підсилений.
valArch Архіватор значень 38 Архіватор значень у вигляді "{МодульАрхівів}.{IdАрхіватору}".
valsForPix Значень на піксель 42 Кількість значень на піксель. Збільшити для розширення точності експорту на великих інтервалах часу.
parNum Кількість параметрів 39 Кількість параметрів, що відображаються на одному тренді.
Атрибути типу: "Графік"
sclHorPer Шкала: розмір гор. ґратки, секунди 43 Фіксований період ґратки горизонтальної шкали — вимикає автоматичне обчислення періоду ґратки. Активується якщо кількість періодів на загальний розмір більш двох та розмір одного періоду не менше 15 пікселів.
Індивідуальні атрибути параметрів
prm{X}addr Параметр {X}: адреса 50+10*{X}

Повна адреса до атрибуту параметру X DAQ або архіву.
Підтримується пряме встановлення даних за префіксом:

  • "data:{XMLNodeData}" — зображення з прямо встановлених даних;
  • "line:{значення}" — зображення горизонтальної лінії за значенням, не має сенсу для типу "XY".

Приклад:

  • "/DAQ/System/AutoDA/MemInfo/use" — адреса до атрибуту "use" параметру "MemInfo" об'єкту контролера "AutoDA" DAQ модуля "System";
  • "/Archive/va_CPULoad_load" — адреса до архіву "CPULoad_load";
  • "data:<d s="1" aprox="1" tm="1369465209" tm_grnd="1369465200" per="1">
0 3.14
1 3.141
5 3.1415</d>" — 10 секунд даних з періодом 1 секунда від "25.05.2013 10:00:00"; можна не вказувати "tm" та "tm_grnd", у результаті чого буде підставлено значення діапазону діаграми, також, встановленням атрибуту "s", можна вказати на час у секундах; "aprox" — апроксимувати перехід від однієї точки до іншої замість підставки попереднього значення у всі точки періодичності від упаковки;
  • "line:3.14159265" — горизонтальна лінія за значенням "3.14159265".
prm{X}bordL Параметр {X}: границя відображ.: нижня 50+10*{X}+1 Нижня границя значень параметру X.
prm{X}bordU Параметр {X}: границя відображ.: верхня 50+10*{X}+2 Верхня границя значень параметру X.
prm{X}color Параметр {X}: колір 50+10*{X}+3 Колір відображення графіку параметру X (детальніше у атрибуті 20).
prm{X}width Параметр {X}: ширина 50+10*{X}+6 Ширина лінії графіку параметра X, у пікселях.
prm{X}scl Параметр {X}: шкала 50+10*{X}+5 Режим окремої вертикальної шкали параметру X: "Глобально", "Маркери", "Ґратка та маркери", "Маркери (лог)", "Ґратка та маркери (лог)".
prm{X}val Параметр {X}: значення 50+10*{X}+4 Значення параметру X під курсором, або на поточний час, для типа "XY".
prm{X}prop Параметр {X}: властивості 50+10*{X}+7 Властивості реального архіву у вигляді "{BegArh}:{EndArh}:{DataPeriod}", де "BegArh", "EndArh", "DataPeriod" — початок, кінець та період даних архіву, у секундах, у реальному представлені, безпосередньо до мікросекунд (1e-6).

3.9.6 Елемент побудови протоколів на основі архівів повідомлень (Protocol)

Цей примітив призначено для візуалізації даних архіву повідомлень шляхом формування протоколів з різними способами візуалізації, починаючи від статичного сканувального перегляду та закінчуючи динамічним стеженням.

Таблиця. Набір додаткових властивостей/атрибутів примітиву "Елемент побудови протоколів на основі архівів повідомлень (Protocol)"

Ідентифікатор Ім'я Номер Значення
backColor Фон: колір 20

Фоновий колір. Ім'я кольору у виді "{color}[-{alpha}]", де:

  • "color" — стандартне ім'я кольору або його числове представлення з трьох шістнадцяткових чисел окремих кольорів "#RRGGBB";
  • "alpha" — рівень альфа-каналу [0...255], де 0 — повністю прозорий.

Приклади:

  • "red" — суцільний червоний колір;
  • "#FF0000" — суцільний червоний колір у цифровому коді;
  • "red-127" — напівпрозорий червоний колір.
backImg Фон: зображення 21

Фонове зображення. Ім'я зображення у виді "[{src}:]{name}", де:

  • "src" — джерело зображення:
    • file — прямо з локального файлу за шляхом;
    • res — з таблиці ресурсів БД.
  • "name" — шлях файлу або ідентифікатор ресурсу.

Приклади:

  • "res:backLogo" — з таблиці ресурсів БД для ідентифікатору "backLogo";
  • "backLogo" — як і попередній;
  • "file:/var/tmp/backLogo.png" — з локального файлу за шляхом "/var/tmp/backLogo.png".
font Шрифт 22

Ім'я шрифту у виді "{family} {size} {bold} {italic} {underline} {strike}", де:

  • "family" — сімейство шрифту, для пробілів використовуйте символ '_', на кшталт: "Arial", "Courier", "Times_New_Roman";
  • "size" — розмір шрифту у пікселях;
  • "bold" — підсилення шрифту (0 або 1);
  • "italic" — нахиленість шрифту (0 або 1);
  • "underline" — підкреслення шрифту (0 або 1);
  • "strike" — перекреслення шрифту (0 або 1).

Приклади:

  • "Arial 10 1 0 0 0" — Arial шрифт розміром 10 пікселів та підсилений.
headVis Заголовок видимий 23 Видимість заголовку таблиці.
time Час, секунди 24 Поточний час, секунди.
tSize Розмір, секунди 25 Розмір запиту даних, секунди. Встановіть значення у '0' для отримання всіх порушень, для "lev" < 0.
trcPer Період стеження, секунди 26 Режим та періодичність стеження.
arch Архіватор 27 Архіватор повідомлень у вигляді "{МодульАрхівів}.{IdАрхіватору}".
tmpl Шаблон 28

Шаблон категорії або регулярний вираз "/{re}/". Для шаблона зарезервовано символи:

  • '*' — множина будь-яких, група символів;
  • '?' — будь-який, один символ;
  • '\\' — використовуйте для екранування спеціальних символів.
lev Рівень 29 Рівень повідомлень. Встановіть значення < 0 для отримання поточних порушень.
viewOrd Порядок відображення 30 Порядок відображення: "За часом", "За рівнем", "За категорією", "За повідомленням", "За часом (обернений)", "За рівнем (обернений)", "За категорією (обернений)", "За повідомленням (обернений)".
col Показати стовпчики 31

Перелік видимих та порядок стовпчиків, поділених символом ';'. Передбачаються стовпчики:

  • "pos" — номер рядку;
  • "tm" — дата та час повідомлення;
  • "utm" — мікросекундна частина часу повідомлення;
  • "lev" — рівень повідомлення;
  • "cat" — категорія повідомлення;
  • "mess" — текст повідомлення.
itProp Властивості елементу 32 Кількість властивостей елементу.
Індивідуальні атрибути властивостей елемента
it{X}lev Елемент {X}: рівень 40+5*{X} Критерій: рівень елементу X більш або дорівнює вказаному.
it{X}tmpl Елемент {X}: шаблону 40+5*{X}+1 Критерій: шаблон категорії елементу X (детальніше у атрибуті 28).
it{X}fnt Елемент {X}: шрифт 40+5*{X}+2 Шрифт елементу X (детальніше у атрибуті 22).
it{X}сolor Елемент {X}: кольору 40+5*{X}+3 Колір елементу X (детальніше у атрибуті 20).

3.9.7 Елемент формування звітної документації (Document)

Примітив призначено для формування звітної, оперативної та іншої документації на основі шаблонів документів.

Таблиця. Набір додаткових властивостей/атрибутів примітиву "Елемент формування звітної документації (Document)"

Ідентифікатор Ім'я Номер Значення
style CSS 20 Правила CSS в рядках, виду "body { background-color:#818181; }".
tmpl Шаблон 21

Шаблон документу у XHTML, починаючи з тегу "body" та включаючи процедурні вставки:

<body docProcLang="JavaLikeCalc.JavaScript">
  <h1>Значення<?dp return wCod+1.314;?></h1>
</body>
doc Документ 22 Фінальний документ у XHTML, починається з тегу "body".
font Шрифт 26

Базовий шрифт тексту документа. Ім'я шрифту у виді "{family} {size} {bold} {italic} {underline} {strike}", де:

  • "family" — сімейство шрифту, для пробілів використовуйте символ '_', на кшталт: "Arial", "Courier", "Times_New_Roman";
  • "size" — розмір шрифту у пікселях;
  • "bold" — підсилення шрифту (0 або 1);
  • "italic" — нахиленість шрифту (0 або 1);
  • "underline" — підкреслення шрифту (0 або 1);
  • "strike" — перекреслення шрифту (0 або 1).

Приклади:

  • "Arial 10 1 0 0 0" — Arial шрифт розміром 10 пікселів та підсилений.
bTime Час: початок 24 Час початку документу, секунди.
time Час: поточне 23 Час генерації документу, секунди. Записати час для генерації документа від цієї точки або нуль для перегенерації.
process У процесі 27 Ознака процесу формування документу окремим потоком.
n Розмір архіву 25 Кількість документів або глибина архіву.
Атрибути увімкненого режиму архівування
aCur Архів: курсор: поточний - Позиція поточного документу у архіві. Запис значення <0 здійснює архівацію поточного документу.
vCur Архів: курсор: вид -

Поточний візуалізований документ архіву. Запис значення:

  • -1 — вибір наступного документу;
  • -2 — вибір попереднього документу.
aDoc Архів: поточний документ - Поточний документ архіву у XHTML, починається з тегу "body".
aSize Архів: розмір - Реальний розмір архіву документу.

Можливості примітиву "Документ":

У основі будь-якого документу лежить XHTML-шаблон. XHTML-шаблон це тег "body" WEB-сторінки, що містить статику документу у стандарті XHTML 1.0 та елементи виконувальних інструкцій на мові користувацького програмування OpenSCADA, у вигляді <?dp {procedure} ?>. Результуючий документ формується шляхом виконання процедур та вставки їх результату у документ.

Джерелом значень виконуваних інструкцій є атрибути віджету цього примітиву, а також всі механізми мови користувацького програмування OpenSCADA. Атрибути можуть додаватися користувачем та лінкуватися на реальні атрибути параметрів або-ж бути автономними, значення яких будуть формуватися у процедурі віджету. У випадку зі злінкованими атрибутами, значення можуть вийматися з архіву-історії.

На рисунку зображено структурну схему віджету примітива "Документ". Згідно цієї структури, "Документ" містить: XHTML-шаблон, результатні документи та процедуру обробки даних. Джерелом даних процедури та результатних документів є атрибути віджету.

Рисунок. Структурна схема примітиву "Документ".

Передбачено роботу віджету у двох режимах: "Динамічний" та "Архівний". Відмінністю архівного режиму є наявність архіву визначеної глибини та атрибутів, що дозволяють керувати процесом архівування та перегляду вказаного документу у архіві.

Генерація документу завжди здійснюється у момент встановлення атрибуту часу time відносно встановленого раніш початкового часу документу у атрибуті bTime. При вимкненому архіві, результатний документ поміщається безпосередньо у атрибут doc. При увімкненому архіві, результатний документ поміщається до клітинки під курсором, атрибут aCur, а також у doc, якщо значення курсору архіву aCur та курсору візуалізованого документу vCur збігаються. Атрибути архівних курсорів передбачають декілька командних значень:

Як було вказано вище, динаміка шаблону документа визначається вставками виконуваних інструкцій виду "<?dp {procedure} ?>". У процедурах можуть використовуватися однойменні атрибути віджету та функції користувацького інтерфейсу програмування OpenSCADA. Крім атрибутів віджету, зарезервовано спеціальні атрибути, дивись таблицю.

Таблиця. Спеціальні та зарезервовані елементи шаблону.

Ім'я Призначення
Атрибути
rez Атрибут результату виконання процедури, вміст якого поміщається у дерево документа.
lTime Час останнього формування. Якщо документ формується вперше то lTime дорівнює bTime.
rTime Містить час перебируваних значень, секунди, визначається всередині тегів з атрибутом "docRept".
rTimeU Містить час перебируваних значень, мікросекунди, визначається всередині тегів з атрибутом "docRept".
rPer Містить період перебору значень, атрибут "docRept".
mTime, mTimeU, mLev, mCat, mVal

Визначаються всередині тегів з атрибутом "docAMess" при розборі повідомлень архіву повідомлень:

mTime — час повідомлення, секунди;
mTimeU — час повідомлення, мікросекунди;
mLev — рівень повідомлення;
mCat — категорія повідомлення;
mVal — значення повідомлення.
Спеціальні теги
Спеціальні атрибути стандартних тегів
body.docProcLang Мова виконуваних процедур документу, по замовченню це "JavaLikeCalc.JavaScript".
*.docRept="1s" Тег з указаним атрибутом розмножується, при формуванні, шляхом зсуву часу у атрибуті "rTime" на значення, вказане у даному атрибуті.
*.docAMess="1:PLC*" Вказує на необхідність розмноження тегу з атрибутом, повідомленнями з архіву повідомлень за вказаний інтервал часу, згідно рівня "1" та шаблону запиту "PLC*", за категорією повідомлення. У шаблоні запиту можуть вказуватися регулярні вирази у вигляді "/{re}/". Для даного тегу, у процесі розмноження, визначаються атрибути: "mTime", "mTimeU", "mLev", "mCat" и "mVal".
*.docAMessArchs="ArchMod0.Archivator0[;ArchModN.ArchivatorN]" Доповнює атрибут "*.docAMess" переліком архіваторів для читання повідомлень.
*.docRevers="1" Вказує на інвертування порядку розмноження — останній нагорі.
*.docAppend="1" Ознака необхідності додання результату виконання процедури до тегу процедури. Інакше результат виконання заміняє вміст тегу.
body.docTime Час формування документу, використовується для встановлення атрибуту lTime при наступному формуванні документа. Не встановлюється користувачем!
table.export="1" Ввімкнення можливості експорту вмісту вказаної таблиці у CSV-файл або інші табличні формати.

3.9.8 Контейнер (Box)

Примітив контейнеру, використовується для формування складених віджетів та/або сторінок користувацького інтерфейсу.

Таблиця. Набір додаткових властивостей/атрибутів примітиву "Контейнер (Box)"

Ідентифікатор Ім'я Номер Значення
pgOpenSrc Сторінка: джерело відкриття 3 Повна адреса сторінки, яка включена усередину даного контейнеру.
pgGrp Сторінка: група 4 Група контейнеру включених сторінок. Лише сторінки у такій групі включатимуться до цього боксу як контейнеру.
backColor Фон: колір 20

Фоновий колір. Ім'я кольору у виді "{color}[-{alpha}]", де:

  • "color" — стандартне ім'я кольору або його числове представлення з трьох шістнадцяткових чисел окремих кольорів "#RRGGBB";
  • "alpha" — рівень альфа-каналу [0...255], де 0 — повністю прозорий.

Приклади:

  • "red" — суцільний червоний колір;
  • "#FF0000" — суцільний червоний колір у цифровому коді;
  • "red-127" — напівпрозорий червоний колір.
backImg Фон: зображення 21

Фонове зображення. Ім'я зображення у виді "[{src}:]{name}", де:

  • "src" — джерело зображення:
    • file — прямо з локального файлу за шляхом;
    • res — з таблиці ресурсів БД.
  • "name" — шлях файлу або ідентифікатор ресурсу.

Приклади:

  • "res:backLogo" — з таблиці ресурсів БД для ідентифікатору "backLogo";
  • "backLogo" — як і попередній;
  • "file:/var/tmp/backLogo.png" — з локального файлу за шляхом "/var/tmp/backLogo.png".
bordWidth Границя: ширина 22 Ширина бордюру.
bordColor Границя: колір 23 Колір бордюру (детальніше у атрибуті 20).
bordStyle Границя: стиль 24 Стиль бордюру: "Немає", "Точковий", "Пунктирний", "Суцільний", "Подвійний", "Канавка", "Кромка", "Втиснутий", "Виступаючий".


3.10 Використання БД для зберігання бібліотек віджетів та проєктів

Зберігання даних віджетів, бібліотек віджетів та проєктів реалізовано у БД, доступних OpenSCADA. БД організовано за приналежністю даних до бібліотеки-проєкту. Тобто, окрема бібліотека-проєкт зберігається у окремій групі таблиць БД. Перелік бібліотек віджетів зберігається у індексній таблиці бібліотек з іменем "VCALibs" та структурою "Libs", а перелік проєктів у індексній таблиці "VCAPrjs" та структурою "Projs". Екземпляр цих таблиць створюється у кожній БД, де зберігаються дані цього модуля. До складу таблиць, що належать бібліотеці віджетів та проєкту, входять наступні:

At.png {DB_TBL} наразі формується у вигляді "wlb_{ID}" для бібліотек та "prj_{ID}" для проєктів, а окреме поле DB_TBL таблиць "Libs", "Projs" застаріле і буде видалене у випуску OpenSCADA 1.0!

Проекції (структури) основних таблиць такі:

ID — ідентифікатор;
NAME — ім'я;
DSCR — опис;
DB_TBL (ЗАСТАРІЛЕ) — корінь таблиць БД з віджетами;
ICO — закодоване (Base64) зображення іконки бібліотеки.
ID — ідентифікатор;
ICO — закодоване (Base64) зображення іконки віджету;
PARENT — адреса віджету основи, у вигляді /wlb_originals/wdg_Box;
PROC — внутрішня процедура та мова процедури віджету;
PROC_PER — період обчислення процедури віджету;
ATTRS — перелік атрибутів віджету, модифікованих користувачем;
TIMESTAMP — мітка часу останньої модифікації.
IDW — ідентифікатор віджету;
ID — ідентифікатор атрибуту;
IDC — ідентифікатор дочірнього віджету;
IO_VAL — значення атрибуту;
SELF_FLG — внутрішні прапорці атрибутів;
CFG_TMPL — шаблон елементу конфігурації, заснованого на даному атрибуті;
CFG_VAL — значення елементу конфігурації (посилання, константа ...).
IDW — ідентифікатор віджету;
ID — ідентифікатор атрибуту;
IDC — ідентифікатор дочірнього віджету;
NAME — ім'я атрибуту;
IO_TP — тип та головні прапорці атрибуту;
IO_VAL — значення атрибуту;
SELF_FLG — внутрішні прапорці атрибуту;
CFG_TMPL — шаблон елементу конфігурації, заснованого на даному атрибуті;
CFG_VAL — значення елементу конфігурації (посилання, константа ...).
IDW — ідентифікатор віджету;
ID — ідентифікатор екземпляру вкладеного віджету;
PARENT — адреса віджету основи, у вигляді /wlb_originals/wdg_Box;
ATTRS — перелік атрибутів віджету, модифікованих користувачем.
ID — ідентифікатор ресурсу;
MIME — MIME ресурсу, у форматі — "{MIME};{Size}";
DATA — дані ресурсу, кодовані Base64.
ID — ідентифікатор проєкту;
NAME — ім'я проєкту;
DSCR — опис проєкту;
DB_TBL (ЗАСТАРІЛЕ) — корінь таблиць БД зі сторінками;
ICO — закодоване (Base64) зображення іконки проєкту;
USER — ім'я власника проєкту;
GRP — ім'я групи користувачів проєкту;
PERMIT — права доступу до проєкту;
PER — період обчислення проєкту, у мілісекундах;
FLGS — прапорці проєкту;
STYLE — типовий стиль проєкту.
OWNER — проєкт-сторінка — власник даної сторінки, у вигляді — "/AGLKS/so/1/gcadr";
ID — ідентифікатор сторінки;
ICO — закодоване (Base64) зображення іконки сторінки;
PARENT — адреса віджету основи, у вигляді /wlb_originals/wdg_Box;
PROC — внутрішня процедура та мова процедури сторінки;
PROC_PER — період обчислення процедури сторінки;
FLGS — прапорці типів сторінки;
ATTRS — перелік атрибутів сторінки, модифікованих користувачем;
TIMESTAMP — мітка часу останньої модифікації.
IDS — ідентифікатор стилю;
ID — ідентифікатор поля стилю;
VAL — значення поля стилю.
ID — ідентифікатор поля стилю;
V_{N} — значення поля стилю для стилю N.
IDW — повний шлях елементу проєкту;
ID — атрибут елементу;
IO_VAL — значення атрибуту.


3.11 API користувацького програмування

API користувацького програмування рушія візуалізації безпосередньо представлено об'єктами OpenSCADA, що формують користувацький інтерфейс, а саме "Сеансом" та "Віджетами-сторінками". Для користувача ці об'єкти надають набір функцій управління:

Об'єктна модель користувача модуля VCAEngine.

Об'єкт "Сеанс" ( this.ownerSess() )

Об'єкт "Віджет" (this)

//Додає новий віджет на основі віджету текстового примітиву
nw = this.wdgAdd("nw", "Новий віджет", "/wlb_originals/wdg_Text");
nw.attrSet("geomX", 50).attrSet("geomY", 50);
//Встановлює посилання восьмого тренду параметром
this.linkSet("el8.name", "prm:/LogicLev/experiment/Pi", true);

Об'єкт "Віджет", примітиву "Документ" (this)


Застаріле але підтримуване API представляється групою функцій безпосередньо у модулі рушія СВУ. Виклик цих функцій з процедури віджету може здійснюватися прямо за ідентифікатором із префіксом "vca" оскільки їх область імен визначається у контексті виконання процедур віджетів.

Адреса у цих функціях абсолютна і рахується від кореневого об'єкту модуля "VCAEngine", тобто перший елемент є ідентифікатором актуального сеансу. До прикладу:

Перелік віджетів (WdgList)
Опис: Повертає перелік віджетів, у контейнері віджетів, або дочірніх віджетів. Якщо встановлено pg, то повертається перелік сторінок проєктів та сеансу.
Параметри:

Ідентифікатор Ім'я Тип Режим По замовчанню
list Перелік Рядок Повернення
addr Адреса Рядок Вхід
pg Сторінки Логічний Вхід 0

Присутність вузла (NodePresent)
Опис: Перевірка вузла на присутність, включаючи віджети, атрибути та інше.
Параметри:

Ідентифікатор Ім'я Тип Режим По замовченню
rez Результат Логічний Повернення
addr Адреса Рядок Вхід

Перелік атрибутів (AttrList)
Опис: Повертає перелік атрибутів віджету. Якщо встановлено noUser тоді повертаються тільки атрибути не користувача.
Параметри:

Ідентифікатор Ім'я Тип Режим По замовченню
list Перелік Рядок Повернення
addr Адреса Рядок Вхід
noUser Без користувацьких Логічний Вхід 1

Отримати атрибут (AttrGet)
Опис: Отримання значення атрибуту віджета. Запит може здійснюватися як указанням повної адреси атрибуту у addr, так і окремо: адресу віджету у addr та ідентифікатор атрибута у attr.
Параметри:

Ідентифікатор Ім'я Тип Режим По замовченню
val Значення Рядок Повернення
addr Адреса Рядок Вхід
attr Атрибут Логічний Вхід

Встановити атрибут (AttrSet)
Опис: Встановлення значення атрибуту віджета. Встановлення може здійснюватися як указанням повної адреси атрибуту у addr, так і окремо: адресу віджету у addr та ідентифікатор атрибута у attr.
Параметри:

Ідентифікатор Ім'я Тип Режим По замовченню
addr Адреса Рядок Вхід
val Значення Рядок Вхід
attr Атрибут Логічний Вхід

Користувач сеансу (SesUser)
Опис: Повертає користувача сеансу за шляхом віджета сеансу.
Параметри:

Ідентифікатор Ім'я Тип Режим По замовченню
user Користувач Рядок Повернення
addr Адреса Рядок Вхід


3.12 Сервісні команди-функції Інтерфейсу Управління

Сервісні функції — це інтерфейс доступу до OpenSCADA із зовнішніх систем посередництвом Інтерфейсу Управління. Цей механізм покладено в основу усього обміну всередині OpenSCADA, реалізованого шляхом слабких зв'язків та власного протоколу обміну OpenSCADA.

Загальні віджети

Отримання значень визначених або всіх візуальних атрибутів віджету
ЗАП: <get path="/UI/VCAEngine/{wAddr}/%2fserv%2fattr">{attributes}</get>
  • wAddr — локальна адреса віджету, на кшталт "/wlb_AGLKS/wdg_CM101/wdg_ElFigure1";
  • attributes — лише запитані атрибути у тегах "el" із тільки одним атрибутом ідентифікатору "id"; можлива цілковита відсутність тегів атрибутів для запиту усіх наявних.
ВІДП: <get path="/UI/VCAEngine/{wAddr}/%2fserv%2fattr" rez="0">{attributes}</get>
  • attributes — опрацьовувані атрибути у тегах "el": <el id="{ID}" p="{pos}" act="{active}">{value}</el>
    • ID — ідентифікатор атрибуту;
    • pos — позиція-індекс атрибуту для стандартних;
    • active — стан активності атрибуту, лише для прямого запиту;
    • value — значення атрибуту.
<get path="/UI/VCAEngine/wlb_AGLKS/wdg_CM101/wdg_ElFigure1/%2fserv%2fattr" rez="0" user="roman">
  <el id="id">ElFigure1</el>
  <el id="path">/wlb_AGLKS/wdg_CM101/wdg_ElFigure1</el>
  <el id="parent">/wlb_originals/wdg_ElFigure</el>
  <el id="owner">root:UI</el>
  <el id="perm">948</el>
  <el id="root" p="1">ElFigure</el>
  <el id="name" />
  <el id="dscr" />
</get>
Встановлення групи значень визначених атрибутів віджетів
ЗАП[root-UI]: <set path="/UI/VCAEngine/{wAddr}/%2fserv%2fattr">{attributes}</set>
  • wAddr — локальна адреса віджету у модулі, на кшталт "/wlb_AGLKS/wdg_CM101/wdg_ElFigure1";
  • attributes — атрибути зі значеннями у тегах "el": <el id="{ID}">{value}</el>
    • ID — ідентифікатор атрибуту;
    • value — встановлюване значення атрибуту.
<set path="/UI/VCAEngine/wlb_AGLKS/wdg_CM101/wdg_ElFigure1/%2fserv%2fattr">
  <el id="name">Нова назва</el>
  <el id="dscr">Новий опис</el>
</set>
Отримання значень візуальних атрибутів гілки віджетів, оптимізовано для мереж
ЗАП: <get path="/UI/VCAEngine/{wAddr}/%2fserv%2fattrBr" />
  • wAddr — локальна адреса віджету у модулі, на кшталт "/wlb_AGLKS/wdg_CM101/wdg_ElFigure1".
ВІДП: <get path="/UI/VCAEngine/{wAddr}/%2fserv%2fattrBr" rez="0">{attributes} {widgets}</get>
  • attributes — опрацьовані атрибути у тегах "el": <el id="{ID}" p="{pos}">{value}</el>
    • ID — ідентифікатор атрибуту;
    • pos — позиція-індекс атрибуту для стандартних;
    • value — значення атрибуту.
  • widgets — дочірні віджети у тегах "w": <w id="{ID}" lnkPath="{lnkPath}">{attributes} {widgets}</w>
    • ID — ідентифікатор віджету;
    • lnkPath — шлях до пов'язаного віджету для дочірніх віджетів бібліотек віджетів.
<get path="/UI/VCAEngine/wlb_AGLKS/wdg_CM101/%2fserv%2fattrBr" rez="0" user="roman">
  <el id="id">CM101</el>
  <el id="path">/wlb_AGLKS/wdg_CM101</el>
  <el id="parent">/wlb_originals/wdg_Box</el>
  <el id="owner">root:UI</el>
  <el id="perm">948</el>
  <el id="root" p="1">Box</el>
  <el id="name">КМ101</el>
  <w id="AT101_1" lnkPath="/wlb_mnEls/wdg_cooler">
    <el id="id">AT101_1</el>
    <el id="path">/wlb_AGLKS/wdg_CM101/wdg_AT101_1</el>
    <el id="parent">/wlb_mnEls/wdg_cooler</el>
    <el id="owner">root:UI</el>
    <el id="perm">948</el>
    <el id="root" p="1">ElFigure</el>
    <el id="name">АТ101 1</el>
  </w>
</get>

Бібліотеки віджетів

Отримання дерева віджетів бібліотек, оптимізовано для мереж
ЗАП: <get path="/UI/VCAEngine/%2fserv%2fwlbBr" item="{item}" disIconsW="{disIconsW}" disIconsCW="{disIconsCW}" />
  • item — елемент бібліотеки отримання, як шлях "wlb_{WLib}[/wdg_{Wdg}[/wdg_{ChildWdg}]]", для порожнього отримуватиметься все дерево;
  • disIconsW — вимкнути отримання даних іконки для віджетів [0|1];
  • disIconsCW — вимкнути отримання даних іконки для дочірніх віджетів [0|1].
ВІДП: <get path="/UI/VCAEngine/%2fserv%2fwlbBr" item="{item}" disIconsW="{disIconsW}" disIconsCW="{disIconsCW}" rez="0">{wlibs}</get>
  • wlibs — бібліотеки віджетів у тегах "wlb": <wlb id="{ID}" doc="{doc}">{name} {icon} {widgets}</wlb>
    • icon — тег "icon" із даними цієї іконки кодоване Base64;
    • widgets — теги "w" із описом бібліотек віджетів: <w id="{ID}" doc="{doc}" parent="{parent}">{name} {icon} {widgets}</w>
      • parent — адреса батька віджету;
      • widgets — теги "сw" із описом дочірніх віджетів: <cw id="{ID}" doc="{doc}">{name} {icon}</cw>
<get disIconsCW="1" disIconsW="1" item="/wlb_AGLKS" path="/UI/VCAEngine/%2fserv%2fwlbBr" rez="0" user="roman">
  <wlb id="AGLKS">АГЛКС
    <ico>iVBORw0KGgoAA...AAAElFTkSuQmCC</ico>
    <w id="CM101" parent="/wlb_originals/wdg_Box">КМ101
      <cw id="AT101_1">АТ101 1</cw>
      <cw id="AT101_2">АТ101 1</cw>
      <cw id="C101_1">C101/1</cw>
      <cw id="C101_2">C101/1</cw>
      <cw id="C101_3">C101/1</cw>
      <cw id="CM101">CM101</cw>
      <cw id="CM101_1">CM101_1</cw>
      <cw id="CM101_2">CM101_2</cw>
      <cw id="ElFigure1">ElFigure1</cw>
      <cw id="ElFigure2">ElFigure2</cw>
      <cw id="ElFigure3">ElFigure3</cw>
      <cw id="ElFigure4">ElFigure4</cw>
      <cw id="ElFigure5">ElFigure5</cw>
      <cw id="ElFigure6">ElFigure6</cw>
      <cw id="ElFigure7">ElFigure7</cw>
    </w>
    <w id="KCH_MN1" parent="/wlb_originals/wdg_Box">KCH_MN1
      <cw id="BC1">Кульовий кран</cw>
      <cw id="BC2">Кульовий кран</cw>
      <cw id="BC21">Кульовий кран</cw>
      <cw id="BC22">Кульовий кран</cw>
    </w>
    <w id="comprEn" parent="/wlb_originals/wdg_ElFigure">Робота компресора</w>
  </wlb>
</get>

Проєкти СВУ

Отримання переліку проєктів розширене деякими опціями
ЗАП: <get path="/UI/VCAEngine/[%2fbr%2fprj_|%2fprm%2fcfg%2fprj]" chkUserPerm="{chkUserPerm}" getChPgN="{getChPgN}" noName="{noName}" />
  • chkUserPerm — перевірка прав користувача перед включенням до переліку [0|1];
  • getChPgN — запит кількості дочірніх сторінок у проєктах [0|1];
  • noName — не повертати назви сторінок [0|1].
ВІДП: <get path="/UI/VCAEngine/[%2fbr%2fprj_|%2fprm%2fcfg%2fprj]" chkUserPerm="{chkUserPerm}" getChPgN="{getChPgN}" noName="{noName}" rez="0">{projects}</get>
  • projects — перелік проєктів у тегах "el", де назва у тексті тегу та ідентифікатор у атрибуті "id". Розширено додатковими атрибутами:
    • "chPgN" — кількість дочірніх сторінок у проєкті за встановлення "getChPgN".
<get getChPgN="1" path="/UI/VCAEngine/%2fbr%2fprj_" rez="0" user="roman">
  <el chPgN="2" id="AGLKS">АГЛКС</el>
  <el chPgN="2" id="archBrowser">Огляд архівів</el>
  <el chPgN="2" id="tmplSO">Групи сигналізації (шаблон)</el>
</get>
Перевірка доступу на читання проєкту від користувача запиту
ЗАП: <read path="/UI/VCAEngine/prj_{proj}/%2fserv%2faccess" />
  • proj — ідентифікатор проєкту.
ВІДП: <read path="/UI/VCAEngine/prj_{proj}/%2fserv%2faccess" rez="0">{access}</get>
  • access — статус наявності доступу [0|1].
<read path="/UI/VCAEngine/prj_AGLKS/%2fserv%2faccess" rez="0" user="roman">1</read>

Сеанси проєктів

Отримання переліку сеансів розширене деякими параметрами
REQ: <get path="/UI/VCAEngine/[%2fbr%2fses_|%2fses%2fses]" chkUserPerm="{chkUserPerm}" onlyMy="{onlyMy}" />
  • chkUserPerm — перевірка прав користувача перед доданням до переліку [0|1];
  • onlyMy — додавати до переліку лише мої власні сеанси [0|1].
RESP: <get path="/UI/VCAEngine/[%2fbr%2fses_|%2fses%2fses]" chkUserPerm="{chkUserPerm}" onlyMy="{onlyMy}" rez="0">{sessions}</get>
  • sessions — перелік сеансів у тегах "el", де ідентифікатор у тексті тегу. Розширено додатковими атрибутами:
    • "user" — користувач сеансу;
    • "proj" — проєкт сеансу.
<get path="/UI/VCAEngine/%2fses%2fses" rez="0" onlyMy="1" user="roman">
  <el user="roman" proj="AGLKS">AGLKS</el>
  <el user="roman" proj="AGLKS">AGLKS0</el>
</get>
Отримання переліку сеансів визначеного проєкту СВУ
ЗАП: <list path="/UI/VCAEngine/%2fserv%2fsess" prj="{project}" />
  • project — ідентифікатор запитаного проєкту.
ВІДП: <list path="/UI/VCAEngine/%2fserv%2fsess" prj="{project}" rez="0">{sessions}</list>
  • sessions — сеанси у тегах "el".
<list path="/UI/VCAEngine/%2fserv%2fsess" prj="AGLKS" rez="0" user="roman">
  <el>AGLKS</el>
</list>
Підключення до визначеного проєкту СВУ або сеансу проєкту
ЗАП: <connect path="/UI/VCAEngine/%2fserv%2fsess" prj="{project}" sess="{session}" userChange="{userChange}" onlyMy="{onlyMy}" />
  • project — ідентифікатор запитаного проєкту, порожнє при підключені до наявного сеансу;
  • session — ідентифікатор вже наявного сеансу, порожнє для створення нового сеансу;
  • onlyMy — ознака підключення-перепідключення до сеансу лише якщо він мій;
  • userChange — ознака зміни користувача [0|1], тобто для оновлення інформації користувача.
ВІДП: <connect path="/UI/VCAEngine/%2fserv%2fsess" prj="{project}" sess="{session}" userChange="{userChange}" onlyMy="{onlyMy}" rez="0" conId="{conId}" userIsRoot="{userIsRoot}" />
  • conId — ідентифікатор підключення сеансу, використовується у подальших запитах;
  • project — ідентифікатор проєкту успішно підключеного сеансу;
  • session — ідентифікатор новоствореного сеансу успішно підключеного проєкту;
  • userIsRoot — користувач має права суперкористувача [0|1].
<connect conId="50860885" path="/UI/VCAEngine/%2fserv%2fsess" prj="AGLKS" rez="0" sess="AGLKS" user="roman" userIsRoot="1" />
Відключення від визначеного сеансу проєкту СВУ
Сеанси із нульовою кількістю підключень тут також закриваються.
ЗАП: <disconnect path="/UI/VCAEngine/%2fserv%2fsess" sess="{session}" conId="{conId}" />
  • session — ідентифікатор наявного сеансу;
  • conId — ідентифікатор підключення сеансу.
<disconnect path="/UI/VCAEngine/%2fserv%2fsess" sess="AGLKS" conId="50860885" />
Отримання переліку відкритих сторінок сеансу проєкту
ЗАП[{owner}-{grp}]: <openlist path="/UI/VCAEngine/ses_{session}/%2fserv%2fpg" conId="{conId}" tm="{clock}" />
  • owner, grp — доступ на читання для власника проєкту або користувача у групі та відповідно до прав проєкту;
  • session — ідентифікатор сеансу;
  • conId — ідентифікатор підключення сеансу;
  • clock — значення внутрішнього лічильника (цикл життя) від попереднього опрацьованого запиту, для перевірки змінених.
ВІДП: <openlist path="/UI/VCAEngine/ses_{session}/%2fserv%2fpg" conId="{conId}" tm="{clock}" rez="0">{pages}</openlist>
  • clock — значення внутрішнього лічильника (цикл життя) - 1 на час запиту;
  • pages — сторінки у тегах "pg": <pg pgGrp="{pgGrp}" updWdg="{nUpdWdgs}">{ID}</pg>
    • ID — ідентифікатор сторінки;
    • pgGrp — група сторінок для раннього обчислення включення сторінок;
    • nUpdWdgs — кількість оновлених віджетів після останнього запиту та для непорожнього "clock".
<openlist conId="52760577" path="/UI/VCAEngine/ses_AGLKS/%2fserv%2fpg" rez="0" tm="1403" user="roman">
  <pg>/ses_AGLKS/pg_so</pg>
  <pg pgGrp="so">/ses_AGLKS/pg_so/pg_1/pg_mn/pg_1</pg>
  <pg pgGrp="cntr">/ses_AGLKS/pg_control/pg_ElCadr</pg>
</openlist>
Відкриття або закриття визначеної сторінки сеансу проєкту
ЗАП[{owner}-{grp}]: <[open|close] path="/UI/VCAEngine/ses_{session}/%2fserv%2fpg" pg="{page}" />
  • owner, grp — доступ на запис для власника проєкту або користувача у групі та відповідно до прав проєкту;
  • session — ідентифікатор сеансу;
  • page — адреса сторінки у контексті сеансу, на кшталт "/ses_AGLKS/pg_so/pg_1/pg_mn/pg_1".
Отримання статусу сигналізації та ресурсу сповіщення для сеансу проєкту
ЗАП[{owner}-{grp}]: <get path="/UI/VCAEngine/ses_{session}/%2fserv%2falarm" mode="{mode}" tp="{typeNtf}" wdg="{widget}" />
  • owner, grp — доступ на читання для власника проєкту або користувача у групі та відповідно до прав проєкту;
  • session — ідентифікатор сеансу;
  • mode — режим запиту, лише "resource" для отримання ресурсів сповіщення та пусто тільки статус;
  • typeNtf — тип сповіщення для отримання ресурсу, дивіться секцію сигналізації;
  • widget — адреса віджету для формування ресурсу сповіщення, порожньо для глобального.
ВІДП: <get path="/UI/VCAEngine/ses_{session}/%2fserv%2falarm" mode="{mode}" tp="{typeNtf}" rez="0" alarmSt="{alarmSt}" tm="{clock}" wdg="{widget}" resTp="{resTp}" mess="{message}" lang="{language}">{resource}</get>
  • alarmSt — статус сигналізації як описано у секції сигналізації;
  • clock — значення внутрішнього лічильника (цикл життя) при формуванні ресурсу сповіщення;
  • widget — адреса віджету джерела при формуванні ресурсу сповіщення;
  • message — повідомлення сповіщення із тексту;
  • language — мова сповіщення, переважно для "message";
  • resTp — тип ресурсу сповіщення;
  • resource — ресурс сповіщення кодований Base64 для бінарних даних.
<get path="/UI/VCAEngine/ses_AGLKS/%2fserv%2falarm" mode="resource" tp="1" rez="0" user="roman"
     alarmSt="460554" tm="0" resTp="audio/ogg;73.3428" lang="en_US.UTF-8">
T2dnUwACA...Dg6gwAjo+PAQ==
</get>
Стишення-квітація сповіщення сигналізації сеансу проєкту
ЗАП[{owner}-{grp}]: <quietance path="/UI/VCAEngine/ses_{session}/%2fserv%2falarm" wdg="{widget}" tmpl="{template}" ret="{return}" />
  • owner, grp — доступ на читання для власника проєкту або користувача у групі та відповідно до прав проєкту;
  • session — ідентифікатор сеансу;
  • widget — адреса віджету для стишення сповіщення, пусто для глобального;
  • template — шаблон сповіщення, тобто бітова збірка відповідно до типів стишуваних сповіщень;
  • return — ознака повернення сповіщення, тобто стишення вимикається.
<quietance path="/UI/VCAEngine/ses_AGLKS/%2fserv%2falarm" tmpl="7" />
Отримання значень модифікованих візуальних атрибутів віджету сеансу
Перевизначає загальний сервісний запит віджетів "<get path='/UI/VCAEngine/{wAddr}/%2fserv%2fattr' />" щодо специфіки сеансу.
ЗАП: <get path="/UI/VCAEngine/ses_{wAddr}/%2fserv%2fattr" tm="{clock}" />
  • wAddr — локальна адреса віджету сеансу, на кшталт "/ses_AGLKS/pg_so/pg_2/pg_mn/pg_CM101/wdg_ElFigure1";
  • clock — значення внутрішнього лічильника (цикл життя) від попереднього опрацьованого запиту, для перевірки змінених; за нульового значення примусово додаються сервісні-віртуальні атрибути: "perm", "name".
ВІДП: <get path="/UI/VCAEngine/ses_{wAddr}/%2fserv%2fattr" tm="{clock}" rez="0">{attributes}</get>
  • attributes — модифіковані від "clock" атрибути у тегах "el": <el id="{ID}" p="{pos}">{value}</el>
    • ID — ідентифікатор атрибуту;
    • pos — позиція-індекс атрибуту для стандартних;
    • value — значення атрибуту.
<get path="/UI/VCAEngine/ses_AGLKS/pg_so/pg_2/pg_mn/pg_CM101/wdg_ElFigure1/%2fserv%2fattr" rez="0" tm="0" user="roman">
  <el id="perm" p="-3">6</el>
  <el id="root" p="1">ElFigure</el>
  <el id="en" p="5">1</el>
  <el id="active" p="6">0</el>
  <el id="geomX" p="7">488</el>
  <el id="geomY" p="8">250</el>
  <el id="geomW" p="9">16</el>
  <el id="geomH" p="10">100</el>
  <el id="geomXsc" p="13">1</el>
  <el id="geomYsc" p="14">0.75</el>
  <el id="geomZ" p="11">-9</el>
</get>
Встановлення групи значень визначених атрибутів віджету сеансу
Перевизначає загальний сервісний запит віджетів "<set path='/UI/VCAEngine/{wAddr}/%2fserv%2fattr' />" щодо специфіки сеансу на кшталт опрацювання атрибуту "event" та виявлення активності-неактивності користувача.
ЗАП[{owner}-{grp}]: <set path="/UI/VCAEngine/ses_{wAddr}/%2fserv%2fattr" noUser="{noUser}">{attributes}</set>
  • owner, grp — доступ на запис для власника проєкту або користувача у групі та відповідно до прав проєкту;
  • wAddr — локальна адреса віджету сеансу, на кшталт "/ses_AGLKS/pg_so/pg_2/pg_mn/pg_CM101/wdg_ElFigure1";
  • noUser — не маркувати це як активність користувача;
  • attributes — атрибути зі значеннями у тегах "el": <el id="{ID}">{value}</el>
    • ID — ідентифікатор атрибуту;
    • value — встановлюване значення атрибуту.
<set path="/UI/VCAEngine/ses_AGLKS/pg_so/pg_2/pg_mn/pg_CM101/wdg_ElFigure1/%2fserv%2fattr">
  <el id="name">Нова назва</el>
  <el id="dscr">Новий опис</el>
</set>
Активація атрибуту для використання у якості візуального та його створення за відсутності
ЗАП: <activate path="/UI/VCAEngine/ses_{wAddr}/%2fserv%2fattr%2f{aID}" aNm="{aName}" aTp="{aType}" aFlg="{aFlags}" aVls="{aValues}" aNms="{aNames}">{aDef}</activate>
  • wAddr — локальна адреса віджету сеансу, на кшталт "/ses_AGLKS/pg_so/pg_2/pg_mn/pg_CM101/wdg_ElFigure1";
  • aID — ідентифікатор атрибуту сеансу;
  • aName — ім'я атрибуту при його створені;
  • aType — тип атрибуту при його створені, дивіться об'єкт TFld;
  • aFlags — прапорці атрибуту при його створені, дивіться об'єкт TFld;
  • aDef — типове значення атрибуту при його створені;
  • aValues — значення атрибуту для вибіркових типів при його створені;
  • aNames — назви значень атрибуту для вибіркових типів при його створені.
<activate path="/UI/VCAEngine/ses_AGLKS/pg_so/%2fserv%2fattr%2frunWin" aNm="Вікно виконання" aTp="1" aFlg="1" aVls="0;1;2" aNms="Original size;Maximize;Full screen">0</activate>
Отримання значень візуальних атрибутів гілки віджету сеансу, оптимізовано для мереж
Перевизначає загальний сервісний запит віджетів "<get path='/UI/VCAEngine/{wAddr}/%2fserv%2fattrBr' />" щодо специфіки сеансу.
ЗАП: <get path="/UI/VCAEngine/ses_{wAddr}/%2fserv%2fattrBr" tm="{clock}" FullTree="{FullTree}" />
  • wAddr — локальна адреса віджету сеансу, на кшталт "/ses_AGLKS/pg_so/pg_2/pg_mn/pg_CM101/wdg_ElFigure1";
  • clock — значення внутрішнього лічильника (цикл життя) від попереднього опрацьованого запиту, для перевірки змінених; за нульового значення примусово додаються сервісні-віртуальні атрибути: "perm", "name".
  • fullTree — отримання повного дерева віджетів незалежно від наявності змін, без атрибутів.
ВІДП: <get path="/UI/VCAEngine/ses_{wAddr}/%2fserv%2fattrBr" tm="{clock}" FullTree="{FullTree}" rez="0">{attributes} {widgets}</get>
  • attributes — опрацьовані атрибути у тегах "el": <el id="{ID}" p="{pos}">{value}</el>
    • ID — ідентифікатор атрибуту;
    • pos — позиція-індекс атрибуту для стандартних;
    • value — значення атрибуту.
  • widgets — дочірні віджети у тегах "w": <w id="{ID}">{attributes} {widgets}</w>
    • ID — ідентифікатор віджету.
<get path="/UI/VCAEngine/ses_AGLKS/pg_so/pg_2/pg_mn/pg_CM101/%2fserv%2fattrBr" rez="0" tm="0" user="roman">
  <el id="name" p="-4">CM101</el>
  <el id="perm" p="-3">6</el>
  <el id="root" p="1">Box</el>
  <el id="en" p="5">1</el>
  <el id="active" p="6">0</el>
  <el id="geomX" p="7">0</el>
  <el id="geomY" p="8">0</el>
  <el id="geomW" p="9">900</el>
  <el id="geomH" p="10">580</el>
  <w id="AT101_1">
    <el id="perm" p="-3">6</el>
    <el id="root" p="1">ElFigure</el>
    <el id="en" p="5">1</el>
    <el id="active" p="6">0</el>
    <el id="geomX" p="7">338</el>
    <el id="geomY" p="8">320</el>
    <el id="geomW" p="9">80</el>
    <el id="geomH" p="10">100</el>
  </w>
</get>
Отримання значення специфічного до сеансу атрибуту віджету сеансу
ЗАП: <get path="/UI/VCAEngine/ses_{wAddr}/%2fserv%2fattrSess%2f{aID}" />
  • wAddr — локальна адреса віджету сеансу, на кшталт "/ses_AGLKS/pg_so/pg_2/pg_mn/pg_CM101/wdg_ElFigure1";
  • aID — ідентифікатор специфічного до сеансу атрибуту.
ВІДП: <get path="/UI/VCAEngine/ses_{wAddr}/%2fserv%2fattrSess%2f{aID}" rez="0">{value}</get>
  • value — значення атрибуту.
<get path="/UI/VCAEngine/ses_AGLKS/pg_so/pg_2/pg_mn/pg_CM101/%2fserv%2fattrSess%2ftestA" rez="0" user="roman">тестове значення</get>
Встановлення значення специфічного до сеансу атрибуту віджету сеансу
ЗАП[{owner}-{grp}]: <set path="/UI/VCAEngine/ses_{wAddr}/%2fserv%2fattrSess%2f{aID}">{value}</get>
  • owner, grp — доступ на запис для власника проєкту або користувача у групі та відповідно до прав проєкту;
  • wAddr — локальна адреса віджету сеансу, на кшталт "/ses_AGLKS/pg_so/pg_2/pg_mn/pg_CM101/wdg_ElFigure1";
  • aID — ідентифікатор специфічного до сеансу атрибуту;
  • value — значення атрибуту.
<set path="/UI/VCAEngine/ses_AGLKS/pg_so/pg_2/pg_mn/pg_CM101/%2fserv%2fattrSess%2ftestA">тестове значення</set>


4 Конфігурація модуля за посередництвом інтерфейсу управління OpenSCADA

За посередництвом інтерфейсу управління OpenSCADA компоненти, які його використовують, можна конфігурувати з будь-якого конфігуратору OpenSCADA. Даним модулем надається інтерфейс доступу до всіх об'єктів даних СВУ. Головна вкладка конфігураційної сторінки модуля надає доступ до бібліотек віджетів та проєктів (рис.4.1). Вкладка "Сеанси" надає доступ до відкритих сеансів проєктів (рис.4.2).

Рис.4.1. Головна конфігураційна сторінка модуля.
Рис.4.2. Вкладка "Сеанси" конфігураційної сторінки модуля.

Крім переліку відкритих сеансів, вкладка на рисунку 4.2 містить таблицю з переліком сеансів, які мають створюватися та запускатися у момент завантаження OpenSCADA. Створення сеансів за посередництвом цього механізму може бути корисним для Web-інтерфейсу. У такому випадку, при підключені Web-користувача, всі дані вже готові та забезпечується неперервність формування архівних документів.

Конфігурація контейнерів віджетів у особі бібліотек віджетів та проєктів виконується за посередництвом сторінок на рисунку 4.3 (для проєкту) та рисунку 4.5 (для бібліотеки віджетів). Бібліотека віджетів містить віджети, а проєкт — сторінки. Обидва типи контейнеру містять вкладку конфігурації ресурсів, що використовуються віджетами (рис.4.6). Сторінка проєкту також містить вкладку "Діагностика" (рис.4.4) для налагодження та контролю за виконанням сторінки у сеансах.

Рис.4.3. Сторінка конфігурації проєктів.

За допомогою цієї сторінки можна встановити:

At.png Об'єкт все ще підтримує визначення надлишкової адреси сховку із таблицею до того часу як ви перейменуєте її у стандартну форму "prj_{ObjID}".
Рис.4.4. Вкладка "Діагностика" проєкту.

У цій вкладці можете обрати час (або оновити до поточного) та глибину для отримання діагностичних повідомлень сеансів виконання даного проєкту.

Рис.4.5. Сторінка конфігурації бібліотек віджетів.

За допомогою цієї сторінки можна встановити:

At.png Об'єкт все ще підтримує визначення надлишкової адреси сховку із таблицею до того часу як ви перейменуєте її у стандартну форму "wlb_{ObjID}".
Рис.4.6. Вкладка конфігурації ресурсів контейнеру.

Конфігурація сеансу проєкту значно відрізняється від конфігурації проєкту (рис.4.7), однак, також, містить сторінки проєкту.

Рис.4.7. Сторінка конфігурації сеансів проєктів.

За допомогою цієї сторінки можна встановити:

Сторінки конфігурації візуальних елементів, розташованих у різних контейнерах, можуть сильно відрізнятися, однак, ця різниця полягає у наявності або відсутності окремих вкладок. Головна вкладка візуальних елементів фактично всюди однакова, відрізняючись на одне конфігураційне поле та три у сеансі (рис.4.8). У сторінок присутні вкладки дочірніх сторінок та вкладених віджетів. У контейнерних віджетів міститься вкладка вкладених віджетів. Всі візуальні елементи містять вкладку атрибутів (рис.4.9), крім логічних контейнерів проєктів. Елементи, на рівні яких можна формувати користувацьку процедуру та визначати зв'язки, містять вкладки "Обробка" (рис.4.10) та "Зв'язки" (рис.4.11). At.png Рядки ім'я атрибуту у вкладці "Обробка" після першого опрацьовуються як допомога.

Рис.4.8. Головна вкладка конфігурації візуальних елементів.

За допомогою цієї сторінки можна отримати:

Рис.4.9. Вкладка атрибутів візуальних елементів.
Рис.4.10. Вкладка обробки візуальних елементів.
Рис.4.11. Вкладка зв'язків візуальних елементів.
Modules/VCAEngine/uk - GFDLJune 2025OpenSCADA 0.9.8